This section describes the objects, types and structures that compose a JCR repository. The description is language-neutral and focuses on the static aspects of the data model. Discussion of the behavioral aspects of the repository, and in particular the Java API for performing operations on the model, is found in subsequent sections. The full repository model is described here, though an implementation may support only a subset of this model, in accordance with §24 Repository Compliance.
A JCR repository is composed of one or more persistent workspaces, each consisting of a directed acyclic graph of items where the edges represent the parent-child relation.
Each persistent workspace is identified by a unique name within the repository, which is a string.
An item is either a node or a property. A node can have zero or more child items. A property cannot have child items but can hold zero or more values.
The nodes of a workspace form the structure of the stored data while the actual content is stored in the values of the properties.
Each workspace contains at least one item, the root node. The root node is the only item in the workspace without a parent node; all other items have at least one parent.
In the simplest case, a workspace is a tree of items. However, strictly speaking, the more general term graph should be used to cover those cases where a repository supports the optional shareable nodes feature, which allows an item to have more than one parent (see §3.9 Shareable Nodes Model).
The name of the root node of a workspace is always ““ (the empty string). Every other item in a workspace has a name, which must be a JCR name (see §3.2 Names).
In the simplest case, every child item of a given parent has a unique name. However, child nodes with identical names can only occur if a repository supports same-name siblings (see §22 Same-Name Siblings). Additionally, some repositories may support a node and sibling property having the same name (see §5.1.8 Node and Property with Same Name). However, two sibling properties can never have the same name.
To distinguish sibling nodes with the same name an integer index, starting at 1, is used. A node with no same-name siblings has an implicit index of 1 and a node name without an index is understood to have an index of 1.
The location of an item in the workspace graph can be described by the path from the root node to that item. The path consists of the name (and index in cases of same-name siblings) of each interceding node in order from root to target item, much like a file system path. Relative paths can also be used to describe the location of one item with respect to another (see §3.4 Paths).
In addition to a path, every node also has an identifier. In some implementations, the identifier may be independent of the path and provide an identity to the node that is stable across moves within the workspace. In simpler repositories the identifier may be implemented as a reflection of the path and therefore not provide any additional semantics (see §3.3 Identifiers).
Properties can be either single or multi-valued. Each value has one of the 12 possible types (see §3.6 Properties). These types include familiar data storage types such as strings, numbers, booleans, binaries and dates, as well as types that hold pointers to other nodes in the workspace.
T
he
above diagram depicts a repository R
with workspaces W0,
W1
and W2.
The item graph of W1
contains a root node with child nodes A,
B
and C.
A
has a property D
of type STRING
and a child node E,
which in turn has a property I
of type BINARY.
B
has the properties F
(a LONG)
and G
(a BOOLEAN).
C
has a property H
of type DOUBLE.
Every node has a type. A node’s type The names, types and other attributes of its child items. Node types can be used to define complex storage objects consisting of multiple subnodes and properties, possibly many layers deep.
A user connects to a repository by passing a set of credentials and the name of the workspace that the user wishes to access. The repository returns a session which binds the user to the requested persistent workspace with a level of authorization determined by that user's credentials. A session is always bound to exactly one persistent workspace, though a single persistent workspace may be bound to multiple sessions.
A user is any agent bound to a session. This may be a human user, an external software process, or anything else that holds and controls the session.
Through a session, the user can access, read and write the nodes and properties of the bound workspace, to the extent allowed by that user's authorization and the capabilities of the repository. Any object acquired, directly, or indirectly through a chain of interceding objects, from a particular session, is said to be within the scope of that session and any method called on such object is also within the scope of the same session.
In the context of discussing a particular object or method call, the session within whose scope that object or method call lies is referred to as the current session, and the workspace to which that session is bound is referred to as the current workspace.
A JCR name is an ordered pair of strings:
(N, L)
where N is a JCR namespace and L is a JCR local name.
A JCR namespace is either the empty string or a Universal Resource Identifier2.
Namespace ::= EmptyString | Uri
EmptyString ::= /* The empty string */
Uri ::= /* A URI, as defined in Section 3 in
http://tools.ietf.org/html/rfc3986#section-3 */
A JCR local name is a string that conforms to the grammar below.
LocalName ::= ValidString – SelfOrParent
/* Any ValidString except SelfOrParent */
SelfOrParent ::= '.' | '..'
ValidString ::= ValidChar {ValidChar}
ValidChar ::= XmlChar – InvalidChar
/* Any XmlChar except InvalidChar */
InvalidChar ::= '/' | ':' | '[' | ']' | '|' | '*'
XmlChar ::=
/* Any character that matches the Char production
at http://www.w3.org/TR/xml/#NT-Char */
/* See §1.3.1 String Literals in Syntactic Grammars for details
on the interpretation of string literals in this grammar */
JCR names are used to name items, node types and other entities throughout the repository.
Every item has one JCR name. If the item has more than one parent it has the same name relative to each, though in most cases an item will have only one parent (see §3.9 Shareable Nodes Model).
JCR names are combined into JCR paths which indicate the location of an item within a workspace either in relation to the root node or relative to another item in the workspace (see §4.5 Workspace).
JCR names appear as the values of NAME properties (see §3.6.1.9 NAME) and within the values of PATH properties (see §3.6.1.10 PATH).
JCR names are used to name node types (see §3.7 Node Types).
JCR names are used to identify other types of entities such as privileges, access control policies (see §16 Access Control Management), retention policies, holds (see §20 Retention and Hold), activities (see §15.12 Activities) and configurations (see §15.13 Configurations and Baselines).
This definition of JCR name represents the least restrictive set of constraints permitted for the naming of items and other entities. A repository may further restrict the names of entities to a subset of JCR names and in most cases is encouraged to do so.
In a read-only repository, any such restrictions will stem trivially from the fact that the repository controls the set of entity names exposed. A writable repository may enforce any implementation-specific constraint by causing an exception to be thrown on an invalid JCR write method call.
The characters declared invalid within a local name (“/”, “:”, “[“, “]”, “|”, “*”) represent only those characters which are used as metacharacters in JCR names, paths and name-matching patterns (see §5.2.2 Iterating Over Child Items). These restrictions are not necessarily sufficient to enforce best practices in the creation of JCR names. In particular, the minimal grammar defined here permits JCR names with leading and trailing whitespace as well as characters which may appear superficially identical while representing different code points, creating a potential security issue.
Though this specification does not attempt to define good naming practice, implementers are discouraged from permitting names with these and other problematic characteristics when possible. However, there may be cases where the latitude provided by the minimal grammar is useful, for example, when a JCR implementation is built on top of an existing data store with an unconventional naming scheme.
While a JCR name is an ordered pair of strings, (N, L), it is not itself a string. There are, however, two lexical forms (string serializations) that a JCR name can take when used in the JCR API: the expanded form and the qualified form. A JCR name that is converted to either lexical form is said to have been lexicalized.
The expanded form of a JCR name is defined as:
ExpandedName ::= '{' Namespace '}' LocalName
Namespace ::= /* see §3.2.1 Namespaces */
LocalName ::= /* see §3.2.2 Local Names */
/* See §1.3.1 String Literals in Syntactic Grammars for details
on the interpretation of string literals in this grammar */
The qualified form of a JCR name is defined as:
QualifiedName ::= [Prefix ':'] LocalName
Prefix ::= /*
Any string that matches the NCName production in
http://www.w3.org/TR/REC-xml-names
*/
LocalName ::= /* see §3.2.2 Local Names */
/* See §1.3.1 String Literals in Syntactic Grammars for details
on the interpretation of string literals in this grammar */
A qualified name is only interpretable in the context of a namespace mapping, which provides a one-to-one mapping between prefixes and namespaces.
When a qualified name Q is passed to a JCR method within the scope of the Session S then the JCR name J represented by Q is (N, L) where N is the namespace corresponding to P in the local namespace mapping of S. See §3.4 Namespace Mapping.
When a qualified name occurs in a string serialization of repository content or a node type definition, the namespace mapping is either provided within the serialized form (see, for example, §7 Export and §25.2 Compact Node Type Definition Notation) or implied by the context of use.
The qualified form of a name (““, L) (i.e., with the empty string as namespace) is not written as
:L
but simply as
L
The former is not a valid qualified JCR name.
An implementation that exposes a non-JCR data store through the JCR API may wish to expose names containing JCR-illegal characters by using a substitution or escaping scheme. If so, it must do so by substituting private-use Unicode characters for the JCR-illegal characters according to the following mapping.
|
JCR-Illegal character |
Substitution character |
|
* (U+002A) |
U+F02A |
|
/ (U+002F) |
U+F02F |
|
: (U+003A) |
U+F03A |
|
[ (U+005B) |
U+F05B |
|
] (U+005D) |
U+F05D |
|
| (U+007C) |
U+F07C |
The mapping must
be used bi-directionally. When the repository wishes to return the
name of an entity whose native name contains a JCR-illegal
character, that character must be replaced with its corresponding
substitution character in the returned string.
Conversely, when a name containing one of the substitution characters is passed to the repository through the JCR API, that character must be replaced with its corresponding non-JCR character before further processing is done within the native layer, whether writing the name to storage or using the name to access an entity.
In the unlikely event that one of the substitution characters appears literally in a native name, that character will be returned unchanged through the JCR API.
In repositories that do not expose non-JCR names and therefore do not need to use the substitution scheme, any private-use substitution character passed to the API is stored and returned unchanged. However, such use of a private-use substitution character within a JCR name is strongly discouraged.
When a JCR name is passed as an argument to a JCR method it may be in either expanded or qualified form. When a repository returns a JCR name it must be in qualified form. The qualified form of a name depends upon the prevailing local namespace mapping of the current session (see §3.5 Namespace Mapping).
Two JCR names (N1, L1) and (N2, L2) are equal if and only if N1 is equal to N2 and L1 is equal to L2, according to the definition of string equality used in the String.compareTo method. This definition applies both in the general context of using an API method that takes or returns a JCR name and in the specific case of comparing values of type NAME (see §3.6.5.8 NAME).
Every node has an identifier. An identifier is a string whose format is not defined by this specification but which adheres to the following constraints:
The identifier of a non-shared node is unique within a workspace. The identifier of a shared node is common to each member of that node's share-set (see §3.9 Shareable Nodes Model).
An identifier must be the most stable one available to the implementation. For example, in some implementations this might be nothing more than the node path itself. Other implementations might support node identifiers that are partly or entirely independent of the path.
The identifier must be assigned at the latest when the node is first persisted, though it may be assigned earlier, when the node is first created in transient storage in the session (see §10.4.1 Adding a Node).
In implementations that support referenceable nodes, these nodes have more stringent requirements on their identifiers (see §3.8 Referenceable Nodes).
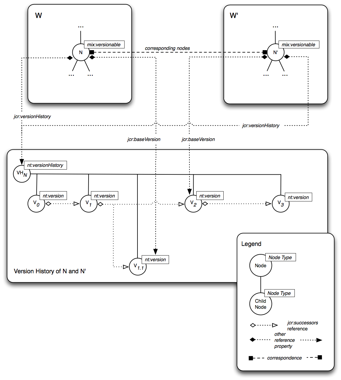
Identifiers are also used for node correspondence across multiple workspaces (see §3.10 Corresponding Nodes).
A JCR path P,
P = (S0, S1, ..., Sn),
is an ordered list with at least one element, where each element Si, for 0 i n, is a path segment.
A path segment is one of:
a name
segment, (J, I), where J is a JCR name
and
I is an integer index (I ≥ 1).
an identifier segment, U, where U is a JCR identifier.
the root segment.
the self segment.
the parent segment.
The root, self and parent segments are logical constants distinct from each other and from all name segments.
Name, self and parent segments can occur at any position in a path.
A root segment can occur only as the first segment of a path.
An identifier segment can occur only as the first and sole segment in a path. No other segments may follow an identifier segment.
The successive path segments of JCR path P = (S0, S1, ..., Sn) define a route through workspace W to a target item as follows:
If S0 is the root segment then the path is absolute and the current item is the root node of W.
If S0 is an identifier segment U, then the path is absolute and the current item is the node in W with the identifier U.
Otherwise, the path is relative and the current item is determined by the context of use.
For each segment S in path P:
If S is a self segment then the current item does not change.
If S is a parent segment then the new current item is a parent of the old current item (see §3.4.2.1 Parent Resolution).
If S is a name segment then the new current item is the child of the old current item identified by S (see §3.4.2.2 Child Resolution).
Once all segments have been traversed, the current item is the target item.
In most cases an item will have only one parent, in such a case, parent resolution is trivial. In repositories that support shareable nodes, a node may share its child nodes and properties with other nodes. A child item of a shared node therefore has more than one parent. In such a case the parent resolved depends upon the deemed path of the item, which is an implementation-specific issue (see §3.9.5 Deemed Path). An attempt to resolve the parent of a workspace root node always fails.
Given a name segment S = (J, I), J is the name of the child item indicated by that segment while I indicates the index of the item. The index is an integer greater than or equal to 1 and is used to distinguish between sibling child nodes with the same name. If there is only one child node with the name J then its index is always 1. If there is more than one node with the name J then each has a unique index (see §22 Same-Name Siblings).
The child item indicated by S is determined as follows:
If the S is not the last segment of the path then, if a child node with name J and index I exists, S resolves to that node. Otherwise, resolution fails.
If S is the last segment of the path then,
if S is constrained to resolve to a gettable node (as in the case of Node.getNode) and a child node with name J and index I is retrievable, S resolves to that node. Otherwise,
if S is constrained to resolve to an addable node (as in the case of Node.addNode) and a child node named J can be legally added and I is equal to 1, then J is used as the name of the new node which, if necessary, is given an appropriate index. Otherwise,
if S is constrained to resolve to a gettable property (as in the case of Node.getProperty) then, if a property with name J is retrievable, and I is equal to 1, S resolves to that property. Otherwise,
if S is constrained to resolve to a settable property (as in the case of Node.setProperty) then, if a property with name J or if a property named J can be legally added, and I is equal to 1, S resolves to that property. Otherwise,
if S is constrained to resolve to a gettable item (as in the case of Session.getItem) then if a node with name J and index I is retrievable, S resolves to that node. Otherwise, if there exists a property with name J and I is equal to 1, then S resolves to that property.
Otherwise, resolution fails.
Given a JCR path P = (S0, S1, ..., Sn), its lexical form L can be constructed according to the following algorithm, where = is the assignment operator, += is the string append operator, or indicates an arbitrary choice between alternative operations and nothing is the null operation.
L = ""
for each S in P
if S is the root segment
L += "/"
else
if S is an identifier segment U
L += "[" + U + "]"
else if S is a self segment
L += "."
else if S is a parent segment
L += ".."
else if S is a name segment (J, I)
L += the qualified form of J
or L += the expanded form of J //optional syntax
if I > 1
L += "[" + I + "]"
else
nothing
or L += "[1]" //optional syntax
end if
end if
if S is not the last segment of P
L += "/"
else
nothing
or L += "/" //optional syntax
end if
end if
end for
The resulting L is a lexical form of P. As indicated by the steps marked optional syntax, a JCR path may have multiple equivalent lexical forms depending on the use of qualified vs. expanded names, the optional [1] index indicator and the optional trailing forward slash (“/”).
A string constructed without any of the optional syntax shown in the algorithm is called the standard form of a JCR path. Such a lexical path has the following characteristics:
It consists of either one identifier segment or one or more name segments.
All name segments are in qualified form, none are in expanded form.
No name segment has a [1] index.
There is no trailing forward slash (“/”).
The following are examples of standard form lexical paths:
/
/ex:document
/ex:document/ex:paragraph[2]
[f81d4fae-7dec-11d0-a765-00a0c91e6bf6]
A string constructed with one or more optional steps is a non-standard form JCR path. A non-standard form lexical path has at least one of the following features:
One or more name segments are in expanded form.
One or more name segments has a [1] index.
The path has a trailing forward slash (“/”).
The following are examples of non-standard form lexical paths:
/ex:document[1]
/ex:document/
/{http://example.com/ex}document/ex:paragraph[2]
A JCR path in lexical form conforms to the following grammar
Path ::= AbsolutePath | RelativePath
AbsolutePath ::= '/' [RelativePath] | '[' Identifier ']'
RelativePath ::= [RelativePath '/'] PathSegment ['/']
PathSegment
::= ExpandedName [Index] |
QualifiedName [Index]
|
SelfOrParent
Index ::= '[' Number ']'
Identifier ::= /* See §3.3 Identifiers */
Number ::= /* An integer > 0 */
ExpandedName ::= /* See §3.2.5.1 Expanded Form */
QualifiedName ::= /* See §3.2.5.2 Qualified Form */
SelfOrParent ::= /* see §3.2.2 Local Names */
/* See §1.3.1 String Literals in Syntactic Grammars for details
on the interpretation of string literals in this grammar */
When parsing a lexical path, the parser must distinguish between name segments that are in expanded form and those that are in qualified form (see §3.2.5 Lexical Form of JCR Names). When making this determination, the repository cannot assume that every namespace URI encountered in an expanded name will be registered within the repository.
An otherwise valid path containing an expanded name with an unregistered namespace URI will always resolve into a valid internal representation of a path (i.e., an ordered list of path segments, see §3.4 Paths). Any errors that arise from passing such a path must therefore be as a result of further processing (not merely parsing) that depends on the semantics of the path and the context of use.
However, a path containing a qualified name with an unregistered prefix will not resolve into a valid internal path representation. An attempt to pass such a path will therefore fail at the parsing stage.
An abstract JCR path is either absolute or relative.
An absolute JCR path is either root-based or identifier-based.
A root-based absolute path begins with the root segment. Its lexical form therefore begins with a forward slash, for example,
/A/B/C
An identifier-based absolute path consists of a single identifier segment. Its lexical form therefore consists of square brackets delimiting an identifier, for example,
[f81d4fae-7dec-11d0-a765-00a0c91e6bf6]
A relative JCR path is one which begins with a segment that is neither a root segment nor an identifier segment. Its lexical form therefore begins with either a JCR name, .. or ., for example,
D/E/F
or
../E/F/G
A JCR path is normalized by the following steps:
All self segments are removed.
All redundant parent segments are collapsed. A redundant parent segment is one which can be removed by also removing a preceding name segment while preserving the location indicated by the path. For example, the path /A/B/C/../.. can be collapsed to /A. Note therefore, that if a normalized path contains any parent segments, they must all precede the first name segment.
If the path is an identifier-based absolute path, it is replaced by a root-based absolute path that picks out the same node in the workspace as the identifier it replaces.
When a JCR path is passed as an argument to a JCR method it may be normalized or non-normalized and in standard or non-standard form.
When a repository returns a JCR path it must be normalized (see §3.4.5 Normalized Paths), unless the repository is returning the value of a PATH property, in which case the original, possibly non-normalized form of the path is preserved and returned. In all cases the returned path must be in standard form (see §3.4.3.1 Standard Form).
Two types of path equality are defined: segment equality and semantic equality.
Two paths P1 and P2 are segment-equal if and only if:
They contain the same number of segments.
Each segment in P1 is equal to the segment at the same position in P2.
Two name segments are equal if and only if their JCR names are equal (see §3.2.7 Equality of Names) and their integer indexes are equal.
Equality for identifier segments is as defined for identifiers in general, that is, by standard Java String equality.
Equality for root, self and parent segments is simple type identity; every instance of a root, parent or self segment is equal to every other instance of the same type.
For two paths P1 and P2 semantic equality is defined as follows:
If P1 and P2 are normalized then they are semantically equal if and only if they are segment-equal.
If P1 and P2 are non-normalized then they are semantically equal if and only if their normalized forms are semantically equal.
When a JCR path is passed to a JCR API method that must resolve that path the applicable definition of path equality is that of semantic equality. Semantic equality of two paths means that, given identical contexts, the two paths will resolve to the same item.
However, values of type PATH are not normalized upon storage or retrieval, so the when comparing two such values, the applicable definition of equality is that of segment equality. (see §3.6.5.9 PATH).
For compactness and legibility in documentation, XML and Java code, JCR names are usually expressed in qualified form.
The use of qualified form, however, depends upon a context that supplies a mapping from prefix to namespace. In documentation this context is provided either by convention or explicit statement. In XML serialization it is supplied by xmlns attributes (see §7 Export) and in a running JCR repository is provided by the local namespace mapping of each individual Session.
The local namespace mapping of a session is determined by the initial set of mappings copied from the namespace registry and any session-local changes made to that set.
The namespace registry is a single, persistent, repository-wide table that contains the default namespace mappings. It may contain namespaces that are not used in repository content, and there may be repository content with namespaces that are not included in the registry. The namespace registry always contains at least the following built-in mappings between prefix (on the left) and namespace (on the right):
jcr
= http://www.jcp.org/jcr/1.0
Reserved
for items defined within built-in node types (see §3.7 Node
Types).
nt
= http://www.jcp.org/jcr/nt/1.0
Reserved
for the names of built-in primary node types.
mix
= http://www.jcp.org/jcr/mix/1.0
Reserved
for the names of built-in mixin node types.
xml
= http://www.w3.org/XML/1998/namespace
Reserved
for reasons of compatibility with XML.
(the empty
string)
= (the empty string)
The
default namespace is the empty namespace.
The permanent default namespace in JCR is the empty string, also referred to as the empty namespace. This permanence is reflected in the immutable default namespace mapping in the namespace registry. By definition, the prefix in this mapping is the empty string, also referred to as the empty prefix.
A repository may provide additional built-in mappings other than those defined in this section. All mappings must be one-to-one, meaning that for a given namespace in the registry exactly one prefix is mapped to it, and for a given prefix in the registry exactly one namespace is mapped to it.
A local set of namespace mappings is associated with each session. When a new session is acquired, the mappings present in the persistent namespace registry are copied to the local namespace mappings of that session. A user can then add new mappings or change existing ones. The resulting mapping table applies only within the scope of that session (see §5.11 Namespace Mapping).
If a JCR method returns a name from the repository with a namespace URI for which no local mapping exists, a prefix is created automatically and a mapping between that prefix and the namespace URI in question is added to the set of local mappings. The new prefix must differ from those already present among the set of local mappings. If a JCR method is passed a name or path containing a prefix which does not exist in the local mapping an exception is thrown.
All methods that take or return names or paths must use the current session (see §3.1.8.2 Current Session and Workspace) namespace mappings to dynamically interpret or produce those names or paths according to the current local namespace mapping of the current session.
Though the precise mechanism of this behavior is an implementation detail, its behavior must be equivalent to that of a system where names and paths are stored internally in expanded form and converted dynamically to and from qualified JCR names or paths as necessary.
Names and paths determined by an application provider should be assigned namespace URIs under the control of the provider organization. Because the space of URIs is universally managed, this ensures that naming collisions will not occur between applications from providers that observe this convention.
All data stored within a JCR repository is ultimately stored as the values of properties.
Every property is of one of the following types: STRING, URI, BOOLEAN, LONG, DOUBLE, DECIMAL, BINARY, DATE, NAME, PATH, WEAKREFERENCE or REFERENCE.
STRING properties store instances of java.lang.String.
URI properties store instances of java.lang.String that conform to the syntax of a URI-reference as defined in RFC 39863.
BOOLEAN properties store instances of the Java primitive type boolean.
LONG properties store instances of the Java primitive type long.
DOUBLE properties store instances of the Java primitive type double.
DECIMAL properties store instances of java.math.BigDecimal.
BINARY properties store instances of javax.jcr.Binary (see §5.10.5 Binary Object).
DATE properties store instances of java.util.Calendar. Note that an implementation may not support DATE values that cannot be represented in the ISO 8601-based notation defined in §3.6.4.3 From DATE To. In such cases an attempt to set a property to such a value will throw a ValueFormatException.
NAME properties store instances of JCR names.
PATH properties store instances of JCR paths and serve as pointers to locations within the workspace. PATH properties do not enforce referential integrity.
WEAKREFERENCE properties serve as pointers to referenceable nodes by storing their identifiers. WEAKREFERENCE properties do not enforce referential integrity (see §3.8.2 Referential Integrity).
REFERENCE properties serve as pointers to referenceable nodes by storing their identifiers. REFERENCE properties do enforce referential integrity (see §3.8.2 Referential Integrity).
The UNDEFINED keyword, while not specifying an actual type, may be supported by some repositories as a valid property type attribute value in property definitions within node types. In that context it indicates that the specified property may be of any type. No actual existing property in the repository ever has the type UNDEFINED.
A property may be a single-value or a multi-value property.
A single-value property, if it exists, must have a value. There is no such thing as a null value. A multi-value property can have zero or more values. Again there is no such thing as a null value, however a multi-value property can be empty, just as an array can be empty.
The values stored within a multi-valued property are all of the same type and are ordered.
Whether a particular property is a multi-valued property is governed by the property definition applicable to it, which is determined by the node type of the property's parent node (see §3.7 Node Types).
Accessing the value of a property is done with Property.getValue which returns a single Value object. Accessing the set of values of a multi-value property is done through Property.getValues which returns a (possibly empty) array of Value objects (see §5.10 Reading Properties).
When the value of a property is read or written using a type different from that declared for the property, the repository attempts a type conversion according to the following rules. Note that even in cases where the JCR type conversion is defined in terms of standard JDK type conversion method, failure of conversion must only ever cause a JCR ValueFormatException to be thrown and never any exception defined in the JDK API.
BINARY: The string is encoded using UTF-8.
DATE: If the string is in the format described in §3.6.4.3 From DATE To, it is converted directly, otherwise a ValueFormatException is thrown.
DOUBLE: The string is converted using java.lang.Double.valueOf(String).
DECIMAL: The string is converted using the constructor java.math.BigDecimal(String).
LONG: The string is converted using java.lang.Long.valueOf(String).
BOOLEAN: The string is converted using java.lang.Boolean.valueOf(String).
NAME: If the string is a syntactically valid qualified JCR name with a registered prefix, it is converted directly. If it is a syntactically valid expanded JCR name with a registered namespace URI, it is returned in qualified form. If it is a syntactically valid expanded JCR name with an unregistered namespace URI, a prefix is created automatically, the mapping added to the local namespace mappings (see §3.5.2 Session-Local Mappings), and the name is returned in qualified form. Otherwise a ValueFormatException is thrown.
PATH: If the string is a valid JCR path then each name segment is converted as per NAME conversion above, and all other segments are converted directly. If one or more name conversions fails or if the string is not a valid path then a ValueFormatException is thrown. The presence of an item in the current workspace at that path is not required.
URI: If the string is a syntactically valid URI-reference, it is converted directly, otherwise a ValueFormatException is thrown. The string is parsed as described in RFC 3986. In particular, the first colon (“:”) encountered is interpreted as the scheme delimiter and the string as a whole is assumed to already be in percent-encoded form. This means that if a non-URI-legal character is encountered it is not percent-encoded, but is instead regarded as an error and a ValueFormatException is thrown.
REFERENCE or WEAKREFERENCE: If the string is a syntactically valid identifier, according to the implementation, it is converted directly, otherwise a ValueFormatException is thrown. The identifier is not required to be that of an existing node in the current workspace.
STRING: An attempt is made to interpret the stream as a UTF-8 encoded string. If the string is not a legal UTF-8 byte sequence then the behavior is implementation-specific.
All Others: The binary stream is first converted to a string, as described above. If this is successful, the resulting string is converted according to the appropriate conversion as described in §3.6.4.1 From STRING To.
STRING: The date is converted to the following format:
sYYYY-MM-DDThh:mm:ss.sssTZD
where:
sYYYY
Four-digit
year with optional leading positive (‘+’)
or negative (‘-’)
sign. 0000
, -0000
and +0000
all indicate the year 1 BCE. –YYYY
where YYYY
is the number y indicates the year (y+1) BCE. The
absence of a sign or the presence of a positive sign indicates a
year CE. For example, -0054
would indicate the year 55 BCE, while +1969
and 1969
indicate the year 1969 CE.
MM
Two-digit
month (01 = January, etc.)
DD
Two-digit
day of month (01 through 31)
hh
Two
digits of hour (00 through 23, or 24 if mm
is 00 and ss.sss
is 00.000)
mm
Two
digits of minute (00 through 59)
ss.sss
Seconds,
to three decimal places (00.000 through 59.999 or 60.999 in the case
of leap seconds)
TZD
Time
zone designator (either Z for Zulu, i.e. UTC, or +hh:mm
or -hh:mm, i.e. an offset from UTC)
Note that the “T” separating the date from the time and the separators “-”and “:” appear literally in the string.
This format is a subset of the format defined by ISO 8601:2004.
If the DATE value cannot be represented in this format a ValueFormatException is thrown.
BINARY: The date is converted to a string, as described in §3.6.4.2 From BINARY To, and this string is encoded in UTF-8.
DOUBLE: The date is converted to the number of milliseconds since 00:00 (UTC) 1 January 1970 (1970-01-01T00:00:00.000Z). If this number is out-of-range for a double, a ValueFormatException is thrown.
DECIMAL: The date is converted to the number of milliseconds since 00:00 (UTC) 1 January 1970 (1970-01-01T00:00:00.000Z).
LONG: The date is converted to the number of milliseconds since 00:00 (UTC) 1 January 1970 (1970-01-01T00:00:00.000Z). If this number is out-of-range for a long, a ValueFormatException is thrown.
All Others: A ValueFormatException is thrown.
Since the string and number formats into which a DATE may be converted can hold only a subset of the information potentially contained within a java.util.Calendar, conversion from DATE to STRING, BINARY, DOUBLE, DECIMAL or LONG may result in loss of information.
STRING: The double is converted using java.lang.Double.toString().
BINARY: The double is converted to a string, as described in §3.6.4.2 From BINARY To, and this string is encoded in UTF-8.
DECIMAL: The double is converted using the constructor java.math.BigDecimal(double).
DATE: The double is coerced to a long using standard Java type coercion and interpreted as the number of milliseconds since 00:00 (UTC) 1 January 1970 (1970-01-01T00:00:00.000Z). If the resulting value is out of range for a date, a ValueFormatException is thrown.
LONG: Standard Java type coercion is used.
All Others: A ValueFormatException is thrown.
STRING: The decimal is converted using java.math.BigDecimal.toString().
BINARY: The decimal is converted to a string, as described in §3.6.4.2 From BINARY To, and this string is encoded in UTF-8.
DOUBLE: The decimal is converted using java.math.BigDecimal.doubleValue().
DATE: The decimal is converted to a long and interpreted as the number of milliseconds since 00:00 (UTC) 1 January 1970 (1970-01-01T00:00:00.000Z). If the resulting value is out of range for a date, a ValueFormatException is thrown.
LONG: The decimal is converted using java.math.BigDecimal.longValue().
All Others: A ValueFormatException is thrown.
STRING: The long is converted using java.lang.Long.toString().
BINARY: The long is converted to a string, as described in §3.6.4.2 From BINARY To, and this string is encoded in UTF-8.
DECIMAL: The double is converted using the method java.math.BigDecimal.valueOf(long).
DATE: The long is interpreted as the number of milliseconds since 00:00 (UTC) 1 January 1970 (1970-01-01T00:00:00.000Z). If the resulting value is out of range for a date, a ValueFormatException is thrown.
DOUBLE: Standard Java type coercion is used.
All Others: A ValueFormatException is thrown.
STRING: The boolean is converted using java.lang.Boolean.toString().
BINARY: The boolean is converted to a string, as described in §3.6.4.2 From BINARY To, and this string is encoded in UTF-8.
All Others: A ValueFormatException is thrown.
STRING: The name is converted to qualified form according to the current local namespace mapping (see §3.2.5.2 Qualified Form).
BINARY: The name is converted to a string, as described in §3.6.4.2 From BINARY To, and then encoded using UTF-8.
PATH: The name becomes a relative path of length one.
URI: The name becomes a URI-reference consisting of “./” followed by the name in qualified form. For example, the name foo:bar becomes the URI-reference ./foo:bar. The addition of the leading “./” is done to ensure that a colon-delimited prefix is not interpreted as a URI scheme name. If the name includes characters that are illegal within a URI-reference (such as any non-ASCII character), the UTF-8 byte representations of these characters are percent-encoded, as described in RFC 39864.
All Others: A ValueFormatException is thrown.
STRING: Each path is converted to standard form according to the current local namespace mapping (see §3.4.3.1 Standard Form).
BINARY: The path is converted to a string, as described in §3.6.4.2 From BINARY To, and then encoded using UTF-8.
NAME: If the path is a relative path of length one it is converted directly, otherwise a ValueFormatException is thrown.
URI: If the path is root-based absolute (that is, it has a leading “/”, see §3.4.4.1.1 Root-Based Absolute Paths), it is directly converted into a URI-reference. If the path is identifier-based absolute (§3.4.4.1.2 Identifier-Based Absolute Paths) or relative, it becomes a URI-reference consisting of “./” followed by the path in standard form. For example, the path foo:bar/foo:baz becomes the URI-reference ./foo:bar/foo:baz. The addition of the leading “./” is done to ensure that a colon-delimited prefix is not interpreted as a URI scheme name. If the path includes characters that are illegal within a URI-reference (such as any non-ASCII character), the UTF-8 byte representations of these characters are percent-encoded, as described in RFC 39866.
All Others: A ValueFormatException is thrown.
STRING: The URI is converted directly into a STRING.
BINARY: Since a URI is guaranteed to already contain only ASCII characters it is converted directly to a BINARY resulting in series of octets that is a UTF-8 encoding of the character sequence comprising the URI.
NAME: If the URI consists of a single path segment without a colon (for example, simply bar) it is converted to a NAME by decoding any percent-escaped sequences into octet sequences and then decoding those into character sequences using UTF-8. If it has a redundant leading “./” followed by a single segment (with or without a colon, like ./bar or ./foo:bar ) the redundant “./” is removed and the remainder is converted to a NAME in the same way. Otherwise a ValueFormatException is thrown.
PATH: If the URI begins with a “/” it is converted a PATH by decoding any percent-escaped sequences into octet sequences and then decoding those into character sequences using UTF-8. If it consists of a path whose first segment is without a colon (for example, bar, bar/baz or bar/foo:baz) it is converted in the same way. If it consists of a path with a redundant leading “./” (for example ./bar/baz, or ./foo:bar/foo:baz ) the redundant “./” is removed and the remainder is converted to a PATH as described in §3.6.4.1 From STRING To. Otherwise a ValueFormatException is thrown.
All Others: A ValueFormatException is thrown.
STRING: The identifier is converted directly to a string.
BINARY: The identifier is converted directly to a string and then converted to BINARY as described in §3.6.4.1 From STRING To.
WEAKREFERENCE: The REFERENCE is simply turned into a WEAKREFERENCE.
All Others: A ValueFormatException is thrown.
STRING: The identifier is converted directly to a string.
BINARY: The identifier is converted directly to a string and then converted to BINARY as described in §3.6.4.1 From STRING To.
REFERENCE: The WEAKREFERENCE is simply turned into a REFERENCE.
All Others: A ValueFormatException is thrown.
For any values V1 and V2 both of the same property type, the relations is equal to, is ordered before and is ordered after are defined in §3.6.5.1 CompareTo Semantics.
Note that the definition of these relations here does not necessarily imply that JCR API methods for testing these relations are supported for every property type. In particular, Value.equals is not required to work on BINARY values and JCR query is not required to support testing the equality or ordering of BINARY values.
For the property types other than BOOLEAN, NAME, PATH and BINARY, comparison relations are defined in terms of the result of the compareTo method on instances V1 and V2 of the Java class corresponding to the JCR property type (see each section below for the relevant class). For those types:
V1 is equal to V2 if and only if V1.compareTo(V2) == 0.
V1 is ordered before V2 if and only if V1.compareTo(V2) < 0.
V1 is ordered after V2 if and only if V1.compareTo(V2) > 0.
If V1 and V2 are values of type STRING, URI, REFERENCE or WEAKREFERENCE then the repository should use the semantics of java.lang.String.compareTo, as described in §3.6.5.1 CompareTo Semantics.
If V1 and V2 are values of type DATE then the repository must use the semantics of java.lang.Calendar.compareTo, as described in §3.6.5.1 CompareTo Semantics.
If V1 and V2 are values of type DOUBLE then the repository must use the semantics of java.lang.Double.compareTo, as described in §3.6.5.1 CompareTo Semantics.
If V1 and V2 are values of type LONG then the repository must use the semantics of java.lang.Long.compareTo, as described in §3.6.5.1 CompareTo Semantics.
If V1 and V2 are values of type DECIMAL then the repository must use the semantics of java.lang.BigDecimal.compareTo, as described in §3.6.5.1 CompareTo Semantics.
If V1 and V2 are values of type BOOLEAN then
V1 is equal to V2 if and only if V1 == V2.
V1 is ordered before V2 if and only if V1 == false and V2 == true.
V1 is ordered after V2 if and only if V1 == true and V2 == false.
If V1 and V2 are values of type NAME and V1 = (N1, L1) and V2 = (N2, L2) where N1 and N2 are JCR namespaces and L1 and L2 are JCR local names then
V1 is equal to V2 if and only if N1 is equal to N2 and L1 is equal to L2, according to the semantics of String.compareTo (see §3.2.7 Equality of Names).
Ordering is implementation-specific. The only requirement is that a total order on values of type NAME must be defined, meaning that if V1 and V2 are not equal then either V1 is ordered before V2 or V1 is ordered after V2.
If V1 and V2 are values of type PATH then
V1 is equal to V2 if and only if V1 and V2 are segment-equal (see §3.3.8 Equality of Paths).
Ordering is implementation-specific. The only requirement is that a total order on values of type PATH must be defined, meaning that if V1 and V2 are not equal then either V1 is ordered before V2 or V1 is ordered after V2.
If V1 and V2 are values of type BINARY and given,
V1 is equal to V2 if and only if V1 and V2 are bitwise equivalent.
Ordering is implementation-specific.
An implementation of the Value interface must override the inherited method Object.equals(Object) so that, given Value instances V1 and V2, V1.equals(V2) will return true if:
V1 and V2 were acquired from the same Session, and
the contents of V1 and V2 have not yet been accessed, and
V1 and V2 are of the same type, and
V1 is equal to V2 as defined in §3.6.5 Comparison of Values.
V1.equals(V2) will return false otherwise.
In addition:
The equality comparison must not change the state of either V1 or V2 and
support for Value.equals in the case of BINARY values is optional.
The length of a value is defined as follows:
For a BINARY value, its length is equal to its length in bytes. This number is returned both by Binary.getSize (see §5.10.5 Binary Object) and by Property.getLength and Property.getLengths (see §5.10.3 Value Length).
For other types, the length is the same value that would be returned by calling java.lang.String.length() on the String resulting from standard JCR property type conversion (see §3.6.4 Property Type Conversion). This number is returned by Property.getLength and Property.getLengths.
For single value properties, the length of a property's value is often referred to as the property length.
Node types are used to enforce structural restrictions on the nodes and properties in a workspace by defining for each node, its required and permitted child nodes and properties.
Every node has one declared primary node type and zero or more mixin node types. Primary node types are typically used to defined the core characteristics of a node, while mixin node types are used to add additional characteristics often related to specific repository functions or to metadata.
In a writable repository a node's primary type is first assigned upon node creation, while mixin types may be assigned on creation or during a node's lifetime. Repository implementations may vary as to how flexible they are in allowing changes to the primary or mixin node types assigned to a node.
Each repository has a single, system-wide registry of node types. Typically, a repository will come with some implementation-determined set of built-in node types. Some of these types may be vendor-specific while others may be standard node types defined by JCR to support common use-cases (see §3.7.11 Standard Application Node Types) or repository features. Some repositories may further allow users to register new node types programmatically (see §19 Node Type Management).
A node type definition consists of the following attributes:
Every registered node type has a JCR name, unique within the repository.
A node type has zero or more supertypes. Supertypes are specified by name.
A node type may be declared abstract, meaning that it cannot be directly assigned to a node, though it may act as a supertype to other node types. The abstract flag is a boolean.
A node type may be declared a mixin node type. A mixin node type can be assigned to a node during that node's lifetime, not just upon node creation, as is the case with primary node types. The mixin flag is a boolean.
A node type may be declared queryable, meaning that the node type can be used in a query selector and that the query-related attributes of properties defined in that node type take effect. The queryable node type attribute is a boolean.
If a node type is declared queryable, then the available query operators, full-text searchable and query-orderable attributes of its property definitions take effect (see §3.7.3.3 Available Query Operators, §3.7.3.4 Full-Text Searchable, §3.7.3.5 Query-Orderable). If a node type is declared non-queryable then these attributes of its property definitions have no effect.
A node type may declare its child nodes orderable, meaning that for all nodes of that type, the order that the child nodes are iterated over can be programmatically controlled by the user (see §23 Orderable Child Nodes). The orderable child nodes flag is a boolean.
A node type can declare one of its child items as primary, meaning that for all nodes of that type, that child item is accessible through a dedicated API method which does not require the name of the item. (see §5.1.7 Primary Item Access). This feature can help generic API clients intelligently traverse an unknown node structure. The primary item may be an item name, which must be a JCR name, or null, meaning that there is no primary item.
In cases where the primary child item specifies the name of a set of same-name sibling child nodes, the node with index [1] will be regarded as the primary item.
In cases where this node has both a child node and a property with the same name and where that name is specified as the primary item name, the child node will be regarded as the primary item (see §22.4 Property and Node with Same Name).
A node type may contain a list of property definitions, which specify the properties that nodes of that type are permitted or required to have and the characteristics of those properties. The list of property definitions may be empty.
A node type may contain a list of child node definitions, which specify the permitted or required child nodes and their characteristics. The list of child node definitions may be empty.
Property and child node definitions have some attributes in common, while others are specific to either property definitions or child nodes in particular (this is reflected in the API interfaces, see §8.3 ItemDefinition Object). The common attributes are:
The name attribute specifies the set of child nodes or properties to which the definition applies. This set is called the scope of the definition. An item within the scope of a given definition is called a scoped item (scoped property, scoped child node) of that definition. The definition within whose scope a given item falls is called the scoping definition of that item.
In the standard case the scope consists of the single item named by the attribute and must be a JCR name.
In a repository that supports same-name siblings (see §22 Same-Name Siblings), the name attribute of a child node definition will have scope over all the child nodes of that name. In this case the attribute must also be a JCR name.
In a repository that supports residual definitions the name attribute may be “*” (asterisk), specifying that the definition is residual, meaning that its scope consists of all other properties (child nodes), which are not otherwise scoped by any of the other property (child node) definitions in the effective node type of the node (see §3.7.6.5 Effective Node Type).
A node type may have two or more item definitions with identical name attributes. On Node.setProperty or Node.addNode, the repository must choose among the available definitions for one which matches the name and possible type information specified in the method call. If this information is insufficient to select a single definition unambiguously, the repository may choose a definition based on some implementation-specific criteria or fail the operation (see §10.4 Adding Nodes and Setting Properties).
If an item I is declared protected it is repository-controlled.
If I is a node then, through the core write methods of JCR (see §10.2 Core Write Methods),
I cannot be removed,
child nodes of I cannot be added, removed, or reordered,
properties of I cannot be added or removed,
the values of existing properties of I cannot be changed,
the primary node type of I cannot be changed and
mixin node types cannot be added to or removed from I.
If I is a property then, through the core write methods of JCR (see §10.2 Core Write Methods),
I cannot be removed and
the value of I cannot be changed.
Additionally, if I is a property, its being repository-controlled also implies that its value is under the control of the repository and can change at any time, before or after save. See §3.7.2.3.2 Auto-Created and Protected.
An item may be declared auto-created, meaning that it is automatically created upon creation of its parent node. The auto-created attribute is a boolean.
If an item is auto-created but not protected then it must be immediately created in transient space when its parent node is created. Creation of auto-created non-protected items must never be delayed until save (see §10.11 Saving).
If an item is both auto-created and protected, then it should be immediately created in transient space when its parent node is created. Creation of auto-created protected items should not be delayed until save, though doing so does not violate JCR compliance. In some implementations the value of an auto-created property may be assigned upon save, in such cases the creation of the property may also be delayed until save (see, for example, §3.7.1 Identifier Assignment).
In a repository that supports same-name siblings (see §22 Same-Name Siblings), a child node definition may specify that a node be both auto-created and allow same-name siblings. In that case the repository must create at least one such child node with the specified name upon parent node creation, though it may create more than one.
In repositories that support residual definitions, an item cannot be both auto-created and residual (see §3.7.2.1.2 Item Definition Name and Residual Definitions).
An auto-created node may itself have auto-created child items, resulting in the automatic creation of a tree of items. However, chaining that produces an infinite loop of item creation is not permitted. A repository must ensure that at no time does it have a set of registered node types that could result in such behavior (see §19 Node Type Management).
An item may be declared mandatory, meaning that the item must exist before its parent node is saved.
Since single-value properties either have a value or do not exist (there being no concept of the null value, see §10.4.2.4 No Null Values), a mandatory single-value property must have a value. A mandatory multi-value property, on the other hand, may have zero or more values.
In a repository that supports same-name siblings, a child node definition may specify that a node be both mandatory and allow same-name siblings. In that case at least one child node must exist upon save of the parent node (see §22 Same-Name Siblings).
In repositories that support residual definitions, an item cannot be both mandatory and residual (see §3.7.2.1.2 Item Definition Name and Residual Definitions).
In a repository that supports simple or full versioning the on-parent-version attribute governs the behavior of the child item when its parent node is checked-in (see §15.2 Check-In: Creating a Version). In repositories that do not support simple or full versioning this attribute has no effect.
A property definition has all the attributes of a generic item definition as well as the following property-specific attributes:
A property definition must specify a property type. This must be one of the JCR property types (see §3.6.1 Property Types) or, in repositories that support it, the UNDEFINED keyword, indicating that the property scoped by this definition can be of any type (see §3.6.2 Undefined Type). An attempt to save a property with a type different from that required by its definition will fail if conversion to that type is not possible (see §10.4.2 Setting a Property and §3.6.4 Property Type Conversion).
The default values attribute of a property definition defines the values assigned to property if it is auto-created. If the property is single-valued this attribute will hold a single value. If it is multi-valued this attribute will hold an array of values. A default values setting of null indicates that the property does not have a single static default value. It may have no default value at all or it may have a parameterized default value defined externally to this specification. If the scoped property is not auto-created then this attribute has no effect.
A property definition declares the set of query comparison operators that can be validly applied to a property. The set of operators that can appear in this attribute may be limited by implementation-specific constraints that differ across property types. For example, some implementations may permit property definitions to provide EqualTo and NotEqualTo (see §6.7.16 Comparison) as available operators for BINARY properties while others may not. However, in all cases where a JCR-defined operator is potentially available for a given property type, its behavior must conform to the comparison semantics defined in §3.6.5 Comparison of Values.
This attribute only takes effect if the node type holding the property definition has a queryable setting of true (see §3.7.1.5 Queryable Node Type).
A property may be declared full-text searchable, meaning that its value is accessible through the full-text search function within a query (see §6.7.19 FullTextSearch). The full-text searchable flag is a boolean.
This attribute only takes effect if the node type holding the property definition has a queryable setting of true (see §3.7.1.5 Queryable Node Type), otherwise this attribute is automatically set to false.
A property may be declared query-orderable, meaning that query results may be ordered by this property using the order clause of a query (see §6.7.37 Ordering). The query-orderable flag is a boolean.
This attribute only takes effect if the node type holding the property definition has a queryable setting of true (see §3.7.1.5 Queryable Node Type), otherwise this attribute is automatically set to false.
A property definition may impose constraints on the value that the property may hold. These value constraints are defined by an array of strings, whose format differs depending on the type of the property.
Each string in the returned array specifies a constraint on the values of the property. In order to be valid, each value of the property (since a property may be multi-valued) must independently meet at least one of the constraints.
If a property does not exist or, in the case of multi-value properties, contains an empty array, the constraint set is considered to have been met.
An attempt to save a property whose value or values fail to meet the constraint criteria will fail (see §10.11 Saving).
Reporting constraint information is optional on a per property instance level. The return of an empty array indicates that there are no expressible constraints, meaning that either there are constraints but they are not expressible in the constraint-string syntax, or constraint discovery is not supported for that property.
Constraint strings have different formats depending on the type of the property in question. The following sections describe the value constraint syntax for each property type.
For STRING and URI properties, the constraint string is a regular expression pattern according to the syntax of java.util.regex.Pattern.
For PATH properties, the constraint is an absolute or relative path, possibly terminating with a “*” as the last segment.
On assignment the constraint may be passed in any valid lexical form, with the possible addition of a trailing “*”. The constraint, however is stored as a JCR path in normalized form plus an optional match-descendants indicator corresponding to the “*”. The constraint is returned in normalized standard form (see §3.4.5.1 Standard Form and §3.4.5 Normalized Paths).
For a constraint without match-descendants, the constraint is met when the property value is equal to the constraint. For a constraint with match-descendants, the constraint is met when the property value is either equal to the constraint or equal to a descendant path of the constraint (see §3.4.8 Equality of Paths).
For NAME properties, the constraint is a JCR name. On assignment the constraint may be passed in any valid lexical form but is returned in qualified form (see §3.2.5.2 Qualified Form).The constraint is met if the property value is equal to the constraint (see §3.2.7 Equality of Names).
For REFERENCE and WEAKREFERENCE properties, the constraint is a JCR name. The constraint is met if the target node of the property is of the node type indicated by the constraint (see §3.7.6.3 Is-of-Type Relation). On assignment the constraint passed may be in any valid lexical form but is returned in qualified form (see §3.2.5.2 Qualified Form).
The remaining types all have value constraints in the form of inclusive or exclusive ranges specified according to the following pattern:
Constraint ::= Open Min ',' Max Close
Open ::= '[' | '('
Close ::= ']' | ')'
Min ::= /* Type dependent, see below */
Max ::= /* Type dependent, see below */
/* See §1.3.1 String Literals in Syntactic Grammars for details
on the interpretation of string literals in this grammar */
The brackets “[“ and “]” indicate inclusivity, while “(“ and “)” indicate exclusivity. A missing min or max value indicates no bound in that direction. The meaning of the min and max values themselves differ between types as follows:
BINARY: min and max specify the allowed size range of the binary value in bytes.
DATE: min and max are dates specifying the allowed date range. The date strings must be in the standard string serialization (see §3.6.4.3 From DATE To).
LONG, DOUBLE, DECIMAL : min, max are valid Java language numeric literals.
The range is evaluated according to the standard value comparison rules (see §3.6.5 Comparison of Values).
To specify a constant value, the constant itself, “c” may be used instead of the bracket notation, though the constraint is always returned in bracket notation.
For BOOLEAN properties the constraint string can be either “true” or “false”. In most cases getValueConstraints will return an empty array since placing a constraint on a BOOLEAN value is uncommon.
Because constraints are returned as an array of disjunctive constraints, in many cases the elements of the array can serve directly as a choice list. This may, for example, be used by an application to display options to the end user indicating the set of permitted values.
A property can be declared multi-valued. An attempt to set a single-value property by passing an array will fail. Similarly, an attempt to set a multi-value property by passing a non-array will also fail (see §10.4.2 Setting a Property).
A child node definition has all the attributes of a generic item definition as well as the following node-specific attributes:
A child node definition must declare one or more required primary node types.
In order to successfully save a scoped child node N, it must be true for each required primary type R that the assigned primary type A of N is of type R (see §3.7.6.3 Is-of-Type Relation).
In cases where this attribute specifies more than one required node type, any particular node instance will still have only one assigned primary type, but that type must be a subtype of all of the types specified by this attribute. Such a situation may arise, for example, in repositories that support multiple inheritance of node types.
The default primary type of a child node definition is a JCR name defining the node type that the child node will be given if it is auto-created or created without an explicitly specified node type. This node type must be the same as or a subclass of each of the required primary node types.
If null is returned this indicates that no default primary type is specified and that therefore an attempt to create this node without specifying a node type will fail.
The same-name sibling attribute of a child node definition indicates whether the child node can have sibling nodes with the same name (see §22 Same-Name Siblings). In repositories that do not support same-name siblings this attribute has no effect.
Mixin node types are used to add additional properties or child nodes to a given node instance, typically in order to expose some aspect of a specialized repository feature. For example, referenceability is supported by the mixin mix:referenceable which defines the property jcr:uuid to expose a node's identifier (see §3.3 Identifiers).
Mixin node types apply to specific node instances within a workspace, allowing the repository to decouple support for some repository features from the primary node type assigned to that node. In effect, mixin node types permit per instance node type inheritance. In a writable repository mixin node types can be assigned to a node during its lifetime, not just upon creation.
A mixin node type may have one or more supertypes, which must also be mixin types. Additionally, a mixin node type can serve as a supertype of a primary type. This is typically done to build a mixin-linked feature into a primary node type. For example, if a repository requires all nodes of type xyz:Document to be referenceable it can specify that mix:referenceable as a supertype of xyz:Document.
A mixin node type cannot be used by itself as the node type of a node. A primary node type is always required.
A mixin node type may be part of an inheritance hierarchy. A primary node (other than nt:base) must at least be a subtype of the common base primary type, nt:base (see §3.7.10 Base Primary Node Type). The semantics of inheritance are defined by the following rules.
The supertype relation is transitive: If T1 is a supertype of T2 and T2 is a supertype of T3 then T1 is a supertype of T3.
The supertype relation always and only stems from explicit supertypes attribute declarations within the set of node types: For T1 to be a supertype of T2 it is not sufficient that the item definitions of T2 be a superset of the item definitions of T1. For that to be the case, T2 must declare T1 as a supertype.
The subtype relation is the converse of supertype: T1 is a subtype of T2 if and only if T2 is a supertype of T1. Hence, subtype is also a transitive relation.
The is-of-type relation which holds between node instances and node types (as in, node N is of type T) is transitive across the subtype relation: If N is of type T2 and T2 is a subtype of T1 then N is (also) of type T1. This predicate appears in the API as the method Node.isNodeType() (see §8.6 Node Type Information for Existing Nodes). This relation is also the one that is relevant in the child node definition attribute required primary node types (see §3.7.4.1 Required Primary Node Types).
The is of type relation always and only stems from an explicit assignment of a node type to a node: For node N to be of type T it is not sufficient for N to have the child items declared by T. For that to be the case, N must be explicitly assigned the type T, or a subtype of T.
As mentioned (see §3.7.1.3 Abstract), a node type may be declared abstract, meaning that it cannot be assigned as the primary or mixin node type of a node but can be used in the definition of other node types as a supertype.
The complete set of node type constraints on a particular node is referred to as that node's effective node type. This consists of the sum of all attributes
declared in that node's primary type,
inherited by that node's primary type,
declared in that node's mixin node types, and
inherited by that node's mixin node types.
The summing of these attributes must conform to the semantics of subtyping defined in this section.
The general principle guiding inheritance is to preserve the is-a relation across subtyping. This implies that if T' is a subtype of T and N is a valid instance of T' then:
N must be a valid instance of T.
A method call that depends on the truth of the test N is of type T must not fail solely due to N being of type T'.
If T' is a subtype of T then the following must hold:
The name of T' must differ from the name of T.
The supertypes list of T' must include either T or a subtype of T.
If T is a primary type, T' must be a primary type. However, if T is a mixin then T' may be either a mixin or a primary type.
If T has orderable child nodes then T' must have orderable child nodes.
If T specifies a primary item I then T' inherits that setting and must not specify a primary item other than I.
T' may declare any number of property definitions as long as they are not invalid (see §3.7.6.8 Item Definitions in Subtypes).
T' may declare any number of child node definitions as long as they are not invalid (see §3.7.6.8 Item Definitions in Subtypes).
If T is a registered node type and T' is the definition of a subtype of T that meets the criteria in the preceding sections, then an item definition D' in T' is either additive, overriding or invalid, as determined by the following algorithm:
If D' is not statically valid then D' is invalid.
If D' is a residual definition then D' is additive.
If there does not exists a definition D in T with a name and class (i.e., either node or property) identical to that of D' then D' is additive.
If there does exist a definition D in T with name and class identical to that of D' then D' is overriding if:
The implementation supports item definition overrides in this instance (implementations are free allow or disallow overrides globally or on an instance-by-instance basis)
If D is a property definition then D and D' have identical multiple settings and any property values valid against D' would also be valid against D.
If D is a child node definition then D and D' have identical same-name sibling settings.
If D is autocreated, mandatory or protected then D' must be, respectively, that as well.
Otherwise, D' is invalid.
If D' is additive then when T' is registered D' becomes part of T' alongside all item definitions inherited from T.
If D' overrides D then when T' is registered D' replaces the definition D that would otherwise have been inherited from T.
If D' is invalid then T' cannot be registered.
The rules of inheritance will have most impact on repositories that allow
a wide latitude in assigning mixins to nodes,
registration of custom node types (see §19 Node Type Management) or, in particular,
registration of custom node types with multiple super types (multiple inheritance).
In fixed node type repositories (those without support for mixin assignment or node type registration), adherence to the inheritance rules is simply a matter of ensuring that the correct relations hold among the statically defined node type that the system exposes.
Though there may be more than one definition in the parent node's type that could apply to the child item, the definition that does apply is determined by the implementation and remains constant through the lifetime of the item.
In writable repositories the applicable item definition is determined at item creation time.
The node type of the root node of each workspace is implementation-determined. There are no restrictions other than those implied by the feature set of the repository. For example, a repository that exposes system data under /jcr:system will necessarily have a root node of a type that allows a jcr:system child node.
The node type definitions shown in this specification use the compact node type definition (CND) notation (see §25.2 Compact Node Type Definition Notation).
Some of the attributes of the node types defined in this specification may vary across implementations. For example, it is implementation-dependent which node types and which properties are queryable (see §3.7.1.5 Queryable Node and §3.7.3.3 Available Query Operators). Similarly, some of the standard application node types (see §3.7.11 Standard Application Node Types) may vary as to the on-parent-version and protected status of some properties. In the CND notation, variant attributes are indicated with either a question mark (for example, protected? and opv?) or, in the case of the queryable node type attribute, by the absence of an explicit indicator. For the queryable attribute of a node type to be non-variant it must be explicitly defined using the keywords query or noquery, (see §25.2 Compact Node Type Definition Notation).
All repositories must supply the base primary node type, nt:base, as a built-in type.
[nt:base] abstract
- jcr:primaryType (NAME) mandatory autocreated
protected COMPUTE
- jcr:mixinTypes (NAME) protected multiple COMPUTE
nt:base is an abstract primary node type that is the base type for all other primary node types. It is the only primary node type without supertypes.
nt:base exposes type information about a node through the properties jcr:primaryType, and jcr:mixinTypes.
Since every other primary type must be a subtype of nt:base (see §3.7.6.2 Subtype Relation), every primary node type will inherit these two type-reflective property definitions.
jcr:primaryType is a protected mandatory NAME property which holds the name of the declared primary node type of its node. The repository must maintain its value accurately throughout the lifetime of the node (see §10.10 Node Type Assignment). Since it is mandatory, every node will have this property.
jcr:mixinTypes is a non-mandatory protected multi-value NAME property which holds a list of the declared mixin node types of its node. It is non-mandatory but is required to be present on any node that has one or more declared mixin types. If it is present, the repository must maintain its value accurately throughout the lifetime of the node (see §10.10.3 Assigning Mixin Node Types).
JCR defines a number of standard application node types designed to support common application-level entities. A repository may supply zero or more of these as built-in types (see §24 Repository Compliance).
[nt:hierarchyNode] > mix:created abstract
This abstract node type serves as the supertype of nt:file and nt:folder and inherits the item definitions of mix:created and so requires the presence of that node type (see §3.7.11.7 mix:created).
[nt:file] > nt:hierarchyNode primaryitem jcr:content
+ jcr:content (nt:base) mandatory
Nodes of this node type may be used to represent files. This node type inherits the item definitions of nt:hierarchyNode and requires a single child node called jcr:content. The jcr:content node is used to hold the actual content of the file. This child node is mandatory, but not auto-created. Its node type will be application-dependent and therefore it must be added by the user. A common approach is to make the jcr:content a node of type nt:resource. The jcr:content child node is also designated as the primary child item of its parent.
[nt:linkedFile] > nt:hierarchyNode primaryitem jcr:content
- jcr:content (REFERENCE) mandatory
The nt:linkedFile node type is similar to nt:file, except that the content node is not stored directly as a child node, but rather is specified by a REFERENCE property. This allows the content node to reside anywhere in the workspace and to be referenced by multiple nt:linkedFile nodes. The content node must be referenceable. Support for this node type requires support for referenceable nodes with referential integrity (see §3.8.2 Referential Integrity).
[nt:folder] > nt:hierarchyNode
+ * (nt:hierarchyNode) VERSION
Nodes of this type may be used to represent folders or directories. This node type inherits the item definitions of nt:hierarchyNode and adds the ability to have any number of other nt:hierarchyNode child nodes with any names. This means, in particular, that it can have child nodes of types nt:folder, nt:file or nt:linkedFile.
[nt:resource] > mix:mimeType, mix:lastModified
primaryitem jcr:data
- jcr:data (BINARY) mandatory
This node type may be used to represent the content of a file. In particular, the jcr:content subnode of an nt:file node will often be an nt:resource. Note that the definition of this node type indicates multiple inheritance (see §3.7.6 Node Type Inheritance).
[mix:title] mixin
- jcr:title (STRING) protected? OPV?
- jcr:description (STRING) protected? OPV?
This mixin node type can be used to add standardized title and description properties to a node.
[mix:created] mixin
- jcr:created (DATE) autocreated protected? OPV?
- jcr:createdBy (STRING) autocreated protected? OPV?
This mixin node type can be used to add standardized creation information properties to a node. In implementations that make these properties protected, their values are controlled by the repository, which should set them appropriately upon the initial persist of a node with this mixin type. In cases where this mixin is added to an already existing node the semantics of these properties are implementation specific (see §10.10.3 Assigning Mixin Node Types).
[mix:lastModified] mixin
- jcr:lastModified (DATE) autocreated protected? OPV?
- jcr:lastModifiedBy (STRING) autocreated protected? OPV?
This mixin node type can be used to provide standardized modification information properties to a node. In implementations that make these properties protected, their values are controlled by the repository, which should set them appropriately upon a significant modification of the subgraph of a node with this mixin. What constitutes a significant modification will depend on the semantics of the various parts of a node's subgraph and is implementation-dependent.
[mix:language] mixin
- jcr:language (STRING) protected? OPV?
This mixin node type can be used to provide a standardized property that specifies the natural language in which the content of a node is expressed. The value of the jcr:language property should be a language code as defined in RFC 46465. Examples include “en” (English), “en-US” (United States English), “de” (German) and “de-CH” (Swiss German).
[mix:mimeType] mixin
- jcr:mimeType (STRING) protected? OPV?
- jcr:encoding (STRING) protected? OPV?
This mixin node type can be used to provide standardized mimetype and encoding properties to a node.
If a node of this type has a primary item that is a single-value BINARY property then jcr:mimeType property indicates the media type6 applicable to the contents of that property and, if that media type is one to which a text encoding applies, the jcr:encoding property indicates the character set7 used.
If a node of this type does not meet the above precondition then the interpretation of the jcr:mimeType and jcr:encoding properties is implementation-dependent.
[nt:address]
- jcr:protocol (STRING)
- jcr:host (STRING)
- jcr:port (STRING)
- jcr:repository (STRING)
- jcr:workspace (STRING)
- jcr:path (PATH)
- jcr:id (WEAKREFERENCE)
This node type may be used to represent the location of a JCR item not just within a particular workspace but within the space of all workspaces in all JCR repositories.
The jcr:protocol property stores a string holding the protocol through which the target repository is to be accessed.
The jcr:host property stores a string holding the host name of the system through which the repository is to be accessed.
The jcr:port property stores a string holding the port number through which the target repository is to be accessed.
The semantics of these properties are left undefined but are assumed to be known by the application. The names and descriptions of the properties are not normative and the repository does not enforce any particular semantic interpretation on them.
The jcr:repository property stores a string holding the name of the target repository.
The jcr:workspace property stores the name of a workspace.
The jcr:path property stores a path to an item.
The jcr:id property stores a weak reference to a node.
In most cases either the jcr:path or the jcr:id property would be used, but not both, since they may point to different nodes. If any of the properties other than jcr:path and jcr:id are missing, the address can be interpreted as relative to the current container at the same level as the missing specifier. For example, if no repository is specified, then the address can be interpreted as referring to a workspace and path or id within the current repository.
It is often useful for an application to be able to quickly find whether the value of a BINARY property has changed since the last time it was checked. This is particularly useful when determining whether to invalidate a cache containing a copy of the BINARY value.
The mix:etag mixin type defines a standardized identity validator for BINARY properties similar to the entity tags used in HTTP/1.18.
[mix:etag] mixin
- jcr:etag (STRING) protected autocreated
A jcr:etag property is an opaque string whose syntax is identical to that defined for entity tags in HTTP/1.1. Semantically, the jcr:etag is comparable to the HTTP/1.1 strong entity tag.
On creation of a mix:etag node N, or assignment of mix:etag to N, the repository must create a jcr:etag property with an implementation determined value.
The value of the jcr:etag property must change immediately on persist of any of the following changes to N:
A BINARY property is added to N.
A BINARY property is removed from N.
The value of an existing BINARY property of N changes.
Support for unstructured content may be provided by supporting a free-form node type: nt:unstructured. Support for this node type requires support for the UNDEFINED property type value.
[nt:unstructured]
orderable
- * (UNDEFINED) multiple
- * (UNDEFINED)
+ * (nt:base) = nt:unstructured sns VERSION
This node type is used to store unstructured content. It allows any number of child nodes or properties with any names. It also allows multiple nodes having the same name as well as both multi-value and single-value properties with any names. This node type also supports client-orderable child nodes.
A repository may expose the definitions of its available node types in content using the node types nt:nodeType, nt:propertyDefinition and nt:childNodeDefinition. If a repository exposes node type definitions in content, then that repository must also support the system node (see §3.11 System Node) and the node type definitions should be located below /jcr:system/jcr:nodeTypes. Support for these node types also requires support for same-name siblings (see §22 Same-Name Siblings).
[nt:nodeType]
- jcr:nodeTypeName (NAME) protected mandatory
- jcr:supertypes (NAME) protected multiple
- jcr:isAbstract (BOOLEAN) protected mandatory
- jcr:isQueryable (BOOLEAN) protected mandatory
- jcr:isMixin (BOOLEAN) protected mandatory
- jcr:hasOrderableChildNodes (BOOLEAN) protected mandatory
- jcr:primaryItemName (NAME) protected
+ jcr:propertyDefinition (nt:propertyDefinition)
= nt:propertyDefinition protected sns
+ jcr:childNodeDefinition (nt:childNodeDefinition)
= nt:childNodeDefinition protected sns
This node type is used to store a node type definition. Property and child node definitions within the node type definition are stored as same-name sibling nodes of type nt:propertyDefinition and nt:childNodeDefinition.
[nt:propertyDefinition]
- jcr:name (NAME) protected
- jcr:autoCreated (BOOLEAN) protected mandatory
- jcr:mandatory (BOOLEAN) protected mandatory
- jcr:onParentVersion (STRING) protected mandatory
< 'COPY', 'VERSION', 'INITIALIZE', 'COMPUTE',
'IGNORE', 'ABORT'
- jcr:protected (BOOLEAN) protected mandatory
- jcr:requiredType (STRING) protected mandatory
<
'STRING', 'URI', 'BINARY', 'LONG', 'DOUBLE',
'DECIMAL',
'BOOLEAN', 'DATE', 'NAME', 'PATH',
'REFERENCE',
'WEAKREFERENCE', 'UNDEFINED'
- jcr:valueConstraints (STRING) protected multiple
- jcr:defaultValues (UNDEFINED) protected multiple
- jcr:multiple (BOOLEAN) protected mandatory
- jcr:availableQueryOperators (NAME) protected mandatory
multiple
- jcr:isFullTextSearchable (BOOLEAN) protected mandatory
- jcr:isQueryOrderable (BOOLEAN) protected mandatory
This node type used to store a property definition within a node type definition, which itself is stored as an nt:nodeType node.
[nt:childNodeDefinition]
- jcr:name (NAME) protected
- jcr:autoCreated (BOOLEAN) protected mandatory
- jcr:mandatory (BOOLEAN) protected mandatory
- jcr:onParentVersion (STRING) protected mandatory
< 'COPY', 'VERSION', 'INITIALIZE', 'COMPUTE',
'IGNORE', 'ABORT'
- jcr:protected (BOOLEAN) protected mandatory
-
jcr:requiredPrimaryTypes (NAME) = 'nt:base' protected
mandatory multiple
- jcr:defaultPrimaryType (NAME) protected
- jcr:sameNameSiblings (BOOLEAN) protected mandatory
This node type used to store a child node definition within a node type definition, which itself is stored as an nt:nodeType node.
The attributes that make up a node type definition may in some cases have no set value (for example, some child node definitions may not define a default primary type). To store this information (i.e., the lack of a value) in an nt:nodeType, nt:childNodeDefinition or nt:propertyDefinition node the property representing that attribute must simply be not present, since null values for single-value properties are not permitted (see §10.4.2.4 No Null Values).
To indicate that a property or child node definition is residual, the value returned by ItemDefinition.getName() is “*”. However, “*” is not a valid value for the property jcr:name in an nt:propertyDefinition or nt:childNodeDefinition node (because jcr:name it is a NAME property, not a STRING). As a result, an in-content definition of a residual item will simply not have a jcr:name property.
JCR defines a number of node types in order to support specific repository features. Descriptions of these node types are found in their corresponding feature sections. The following list summarizes the node types and their associated features:
Referenceable Nodes: mix:referenceable (see §3.8 Referenceable Nodes).
Locking: mix:lockable (see §17 Locking).
Shareable Nodes: mix:shareable (see §3.9 Shareable Nodes Model).
Lifecycles: mix:lifecycle (see §18 Lifecycle Management).
Versioning: mix:simpleVersionable, mix:versionable, nt:version, nt:versionHistory, nt:frozenNode, nt:versionLabels, nt:versionedChild (see §3.13 Versioning Model).
An implementation may provide a variant of a JCR node type as a built-in under certain conditions.
Such a variant must have the same name as the canonically defined type and thus replace it in that implementation's set of available node types.
An implementation may alter the definition of a JCR node type by adding supertypes. These additional supertypes may be either JCR mixin node types or implementation-specific mixin or primary node types. For example, a repository may require that all nodes of type nt:file be, additionally, mix:versionable. In such a repository the definition of nt:file, when introspected, would report an additional supertype of mix:versionable.
This extension mechanism is distinct from the automatic addition of mixin types that may be done on node creation (see §10.10.3.3 Automatic Addition and Removal of Mixins). Though the two features may both be employed in the same repository, they differ in that one affects the actual hierarchy of the supported node types, while the other works on a node-by-node basis.
An implementation may make abstract a JCR node type that is not canonically abstract. For example, some implementations might use nt:file as is, whereas others might subtype it in order to introduce implementation specific item definitions. Such implementations would therefore designate nt:file as abstract.
An implementation may vary the value of a node type or child definition attribute that is explicitly indicated as a variant in the node type definitions given in this specification. For example, any node type defined in this specification may be either queryable or non-queryable, depending on the implementation. Also, the protected and OPV settings of the properties of the metadata mixins (mix:title, mix:created, mix:lastModified, mix:language and mix:mimeType) are also variant.
An external node type is one defined outside this specification. It may be either an implementation-specific type built into a repository or a node type defined and registered by a user (see §19 Node Type Management).
The following restrictions apply to all external node types:
An implementation must not allow external node types with node type names in the nt, mix, jcr or xml namespaces.
An implementation may allow external node types which have item definitions in the jcr namespace. Such an item definition must only reuse an item definition from a JCR-defined node type.
Any jcr namespaced item definition D' in an external node type T' must not be invalid with respect to the JCR-defined definition D in the JCR-defined node T (with D, D', T and T' as above, see §3.7.6.8 Item Definitions in Subtypes).
Any jcr namespaced item definition in an external node type must be used for a purpose equivalent to its JCR use.
All custom node types must adhere to semantics of subtyping (see §3.7.6.6 Semantics of Subtyping)
A repository may support referenceable nodes. A node must be referenceable to serve as the target of a reference property, which is either a WEAKREFERENCE or REFERENCE. To be referenceable a node must be of type mix:referenceable.
[mix:referenceable]
mixin
- jcr:uuid (STRING) mandatory autocreated protected
INITIALIZE
This node type adds an auto-created, mandatory, protected STRING property to the node, called jcr:uuid, which exposes the identifier of the node. Note that the term “UUID” is used for backward compatibility with JCR 1.0 and does not necessarily imply the use of the UUID syntax, or global uniqueness.
The identifier of a referenceable node must be a referenceable identifier. Referenceable identifiers must fulfill a number of constraints beyond the minimum required of standard identifiers (see §3.8.3 Referenceable Identifiers).
A reference property is a property that holds the referenceable identifier of a referenceable node and therefore serves as a pointer to that node. The two types of reference properties, REFERENCE and WEAKREFERENCE differ in that the former enforces referential integrity while the latter does not (see §3.8.2 Referential Integrity). A repository may support only WEAKREFERENCE or both WEAKREFERENCE and REFERENCE property types.
Given a property P with value V in workspace W:
If P is of type REFERENCE then there must exist a node in W with identifier V.
If P is of type WEAKREFERENCE, no such restriction exists.
In a read-only context the only difference between the types is that a workspace cannot contain a dangling REFERENCE while it may contain a dangling WEAKREFERENCE.
In a repository that exposes version storage in content, such as one that supports full versioning, an exception is made to the referential integrity rule when the REFERENCE property in question is part of the frozen state of a version stored in version storage. In that case the frozen REFERENCE property may hold the identifier of a node that is no longer in the workspace (see §3.13.3.7 References in a Frozen Node).
Every node has an identifier, where an identifier is a string which is the most stable available. A referenceable node, however, must have a referenceable identifier, which is subject to a number of further constraints:
As with any identifier, a referenceable node's identifier must be assigned at the latest when the node is first persisted. However, the jcr:uuid property of the node must be created immediately upon the node becoming referenceable, which may be upon node creation or upon a later mixin addition. Consequently, the value of the jcr:uuid property before the first persist is not guaranteed to be the identifier of the node.
The identifier is immutable during the lifetime of the node, that is, until the node is deleted though a remove operation. In particular, the identifier is immutable across move and clone operations. Note that non-referenceable identifiers are not required to be immutable across these operations. As in the non-referenceable case, the referenceable identifier is not immutable across copy operations. This operation results in the creation of a new node with a new identifier.
These are the minimum requirements for a referenceable identifier, but implementations are free to exceed these requirements.
The ability to address the same piece of data via more than one path is a common feature of many content storage systems. In JCR this feature is supported through shareable nodes.
Two or more shareable nodes in the same workspace may belong to a shared set. Each node within that set has its own unique path within the workspace but all share exactly the same set of child nodes and properties. This means that while the shared nodes are distinct from a path perspective, they are effectively the same node for purposes of operations that access their common subgraph.
In order to be shareable, a node must of type mix:shareable:
[mix:shareable] > mix:referenceable mixin
All shareable nodes are referenceable.
Given two distinct shareable nodes A and B where A shares with B, the following facts hold:
A and B are in the same shared set.
B shares with A (sharing is a symmetric relation).
If B shares with C then A shares with C (sharing is a transitive relation).
If item I is a child of A then I is also a child of B and has the same name relative to both A and B.
A and B have the same identifier.
A and B are in the same workspace
A and B have distinct paths.
Each node in a shared set shares the same child nodes. In particular, the addition or removal of a child from a shared node N automatically adds or removes that child from all the nodes in the shared set of N.
For example, suppose the following nodes exist:
/x
/x/y
/x/y/z
/x/y/z/n1
/x/y/z/n2
Suppose a shared node at /x/a is created and shares with the shareable node at /x/y. Since the children of /x/y are automatically added to /x/a, a child named “z” is automatically added to /x/a. Therefore, as a result of creating /x/a, the following paths are associated with nodes:
/x/a
/x/a/z
/x/a/z/n1
/x/a/z/n2
where /x/a is a new node that shares with /x/y, /x/a/z identifies the same node as /x/y/z, /x/a/z/n1 identifies the same node as /x/y/z/n1, and /x/a/z/n2 identifies the same node as /x/y/z/n2.
Subsequently, when a new child named “w” is added to either /x/y or /x/a, that child is automatically added to both /x/y and /x/a. Conversely, when a child named “w” is removed from either /x/y or /x/a, the child named “w” is removed from both /x/y and /x/a.
E
ach
node in shared set shares the same properties and their respective
property values. When a change, addition or removal of a property of
one node in a shared set is made, that change, addition or removal
is immediately reflected in the properties of each node in the
shared set.
The above diagram shows a share set of three nodes, A, B and C, which share the child nodes D and F and the property G.
A descendant item of a shared set will have more than one valid path (assuming the shared set has at least two members). When the parent node or path of such a descendant item is requested, an implementation must choose a deemed path to return.
How the deemed path is chosen and its stability both over time and across the set of descendent items is an implementation issue.
In particular, it is permissible for an implementation to choose deemed paths for two sibling items where those paths differ by more than just the last element. It is also permissible for the deemed path of an item to change from one request to the next on the same item within the same session.
Though most implementations are expected to support deemed paths which are more stable than this, flexibility of the deemed path is provided to facilitate implementations which would otherwise not be able to support shareable nodes.
Given the following situation:
Node A is an ancestor of node N.
N is in the shared set S.
N' is also in the shared set S.
A is an ancestor of N.
D is a descendent of N.
The following terminology applies:
A is an ancestor of N (as usual).
A is a share-ancestor of the set S and of the individual nodes, N' and (trivially), N.
Since D is a descendent of N it is also a descendent of every node in S (N', for example). We also say that it is a descendent of the set S.
Since A is a share-ancestor of S and D is a descendent of S, A is an ancestor (proper) of D.
Note that the term share-ancestor does not mean shared ancestor. The ancestor (proper) of a member of a shared set is not necessarily an ancestor (proper) of any other member of that set.
When a node is requested by identifier and that identifier references a shared set of nodes with more than one member the repository must return one member of that set. How this node is chosen is an implementation issue. In general, a user that interacts with repositories that support shareable nodes must be prepared to deal with different nodes having the same identifier.
A share cycle occurs when a node is in the same shared set as one of its ancestors. A repository implementation may prevent the occurrence of share cycles. In such implementations any method call that would cause a cycle will fail.
In a repository with more than one workspace, a node in one workspace may have corresponding nodes in one or more other workspaces.
Given a repository R with workspaces W0, W1,...Wk and a node N0 in W0 with identifier I0 then for each workspace Wx in R, if Wx has a node Nx with identifier I0, Nx is a corresponding node of N0. Some corollaries include:
Every node corresponds to itself.
A non-shared node has at most one corresponding node per workspace. In repositories that support shareable nodes the nodes within a shared-set have the same identifier and therefore a node in another workspace with that identifier will have more than one corresponding node in that workspace (see §3.9 Shareable Nodes Model).
Apart from having the same identifier, corresponding nodes need have nothing else in common. They can have different sets of properties and child nodes, for example.
The root nodes of all workspaces in a repository all have the same identifier, and therefore correspond to one another.
The mechanism of correspondence allows two nodes in separate workspaces to be related by a common identifier while maintaining distinct states. This relation is used to model cases where copies of a common content structure must be maintained separately.
JCR provides methods for transferring state between workspaces through clone and update (see §10.7.2 Copying Across Workspaces and §10.8 Cloning and Updating Nodes).
In systems that support versioning, corresponding nodes in separate workspaces share the same version history (see §3.13.7 Versioning and Multiple Workspaces).
T
he
above diagram depicts two workspaces W
and W'.
Node C
in W
and node C'
in W'
are corresponding nodes. Note that the subgraphs of corresponding
nodes may differ, as they do in this case.
The location /jcr:system is reserved for use as a “system folder”. Some implementations may use this location to expose repository-internal data as content.
If a repository exposes node type definitions in content, then those node type definitions should be located at /jcr:system/jcr:nodeTypes (see §3.7.14 Node Type Definition Storage).
If a repository supports full versioning, then it must expose the version storage at /jcr:system/jcr:versionStorage. If it supports only simple versioning then it may expose the version storage (see §3.13.8 Version Storage).
Similarly, if an implementation supports activities (see §15.12 Activities) or configurations and baselines (see §15.13 Configurations and Baselines), the in-content representations of these entities are stored under /jcr:system/jcr:activities and /jcr:system/jcr:configurations, respectively.
If /jcr:system is supported, its node type is left up to the implementation.
Implementers that build a JCR repository on top of an existing repository that supports content objects which exist outside of a hierarchical structure may expose these objects as nodes below /jcr:system/jcr:unfiled (see §3.11 System Node).
The hierarchical structure below /jcr:system/jcr:unfiled is implementation-dependent.
JCR implementers may disallow discovery (listing) of the nodes beneath this folder. In such a case a call to Node.getNodes() on the jcr:unfiled node would throw a RepositoryException.
JCR implementers may expose the nodes below jcr:unfiled to search through the query mechanism (see §6 Query).
Versioning enables a user to record the state of a node and its subgraph and restore that state at a later time. A repository that supports versioning may support either the complete set of versioning features, referred to as full versioning, or a specific subset defined here, which is referred to as simple versioning. This section describes the concepts, data structures and node types of the full versioning model as well as which parts of that model apply under simple versioning. Discussion of the versioning API and its behavior under both levels of support is found in §15 Versioning.
For its state to be recorded in a version, a node must be versionable.
When a versionable node is checked-in, a new version of that node is created which contains a (typically partial) copy of its subgraph. The part of a node’s subgraph that is to be copied to a version is referred to as its versionable state. A node’s versionable state is determined by the on-parent-version attribute of each of its subitems, as defined in its node type (see §3.7.2.5 On-Parent-Version).
Once created, a version is stored in a version history. Within a given workspace, each non-shared versionable node has its own version history which contains a version graph that records the position of each version in relation to its direct predecessor and direct successor versions.
V' is a direct successor of V if and only if V is a direct predecessor of V'.
A version V’ is an eventual successor of a version V if and only if V’ is a direct successor of V or there exists a version V* such that V' is a direct successor of V* and V* is an eventual successor of V.
Similarly, a version V’ is an eventual predecessor of a version V if and only if V’ is a direct predecessor of V or there exists a version V* such that V' is a direct predecessor of V* and V* is an eventual predecessor of V.
When the terms successor and predecessor are used without qualification they mean direct successor and direct predecessor, respectively.
Under simple versioning, each new version is always added as the unique direct successor of the previous version, thus maintaining a linear series of versions.
Under full versioning, a new version may be added as the direct successor of a version that already has another direct successor, thus producing a branch. A new version may also be added as the direct successor of more than one existing version, thus producing a merge.
Version histories are stored in a repository-wide version storage. Under full versioning this store is exposed both through the Java objects of the versioning API as well as in a read-only subgraph reflected in each workspace. Within that subgraph version histories are represented as nodes of type nt:versionHistory and versions as nodes of type nt:version. Under simple versioning, the version store is exposed through the versioning API but is not required to be exposed as a node subgraph.
Once checked-in, a versionable node and its versionable subgraph become read-only. To alter a checked-in node or its versionable subgraph, the node must first be checked-out. It can then be changed and checked-in again, creating a new version.
A versionable node and its versionable subgraph can also be restored to the state recorded in one of its versions.
Under simple versioning, a versionable node must be mix:simpleVersionable. Under full versioning, it must be mix:versionable.
[mix:simpleVersionable] mixin
- jcr:isCheckedOut (BOOLEAN) = 'true'
mandatory autocreated protected IGNORE
The mix:simpleVersionable type exposes the node’s checked-out status as a BOOLEAN property.
A new version of a versionable node is created by checking-in a versionable node (see §15.2 Check-In: Creating a Version). In this state the node and its versionable subgraph are read-only (see §15.2.2 Read-Only on Check-In). The node can then be checked-out (see 15.3 Check-Out), at which point it becomes writable again.
Under both simple and full versioning, this status is accessible through VersionManager.isCheckedOut (see §15.3.1.1 Testing for Checked-Out Status) and the BOOLEAN property jcr:isCheckedOut.
[mix:versionable] >
mix:simpleVersionable, mix:referenceable
mixin
- jcr:versionHistory (REFERENCE) mandatory protected IGNORE
< 'nt:versionHistory'
- jcr:baseVersion (REFERENCE) mandatory protected IGNORE
< 'nt:version'
- jcr:predecessors (REFERENCE) mandatory protected multiple
IGNORE < 'nt:version'
- jcr:mergeFailed (REFERENCE) protected multiple ABORT
< 'nt:version'
- jcr:activity (REFERENCE) protected IGNORE < 'nt:activity'
-
jcr:configuration (REFERENCE) protected IGNORE
<
'nt:configuration'
The mixin mix:versionable is a subtype of mix:simpleVersionable and mix:referenceable, and adds properties exposing a number of additional versioning-related attributes.
Apart from nodes within the same shared set, which share the same version history, each versionable node within a persistent workspace has its own version history.
Under both simple and full versioning the version history of a node is accessed through VersionManager.getVersionHistory, which returns a VersionHistory object (see §15.1.1 VersionHistory Object). Under full versioning it is also represented by the REFERENCE property jcr:versionHistory, which points to an nt:versionHistory node (see §3.13.5.1 nt:versionHistory).
Each versionable node has a base version within its version history. When a new version of a node is created, it is placed in that node’s version history as a direct successor of the base version. That version itself then becomes the new base version (see §3.13.6.2 Base Version).
Under simple versioning, the base version of a versionable node is always the most recent version in its version history.
Under full versioning, corresponding versionable nodes in different workspaces, while having the same version history, may have different base versions within that history. Therefore, the base version of a full versionable node may not be the most recent version in that node's version history (see §3.13.6.2 Base Version).
The base version is accessed through VersionManager.getBaseVersion (see §15.1.2 Getting the Base Version) which returns a Version object (see 15.2.1 Version Object). Under full versioning the connection to the base version is also represented by the REFERENCE property jcr:baseVersion, which points to an nt:version node (see §3.13.2.3 mix:versionable).
Under full versioning, a versionable node N has one or more versions in its version history that will become direct predecessors of the new version V created on the next check-in of N. For convenience these versions can also be referred to as the direct predecessors of N (i.e., not just the direct predecessor of the hypothetical V).
The base version of N is always one of these direct predecessors, but N may have additional direct predecessors as well. If so, on check-in of N, all of these become direct predecessors of the newly created version V, thus forming a merge within the version graph (see §15.9 Merge).
A node’s direct predecessors are exposed by the multi-value REFERENCE property jcr:predecessors (see §3.13.2.3 mix:versionable) which points to one or more nt:version nodes (see §3.13.3.1 nt:version).
There is no dedicated API for accessing the direct predecessors of a versionable node; access is provided through the property only (this should not be confused with access to the direct predecessors of a version, which is exposed through the API, see §3.13.2.6 Predecessors).
Under simple versioning, the jcr:predecessors attribute is not needed (and hence not present on mix:simpleVersionable) since a versionable node will only ever have one direct predecessor, which is its base version.
Under full versioning, jcr:mergeFailed is a multi-value REFERENCE property that is used to mark merge failures (see §15.9 Merge). Under simple versioning, merges are not supported. There is no dedicated API for accessing merge failures; access is provided only through this property.
Under full versioning, jcr:activity is a REFERENCE property used to support the activities feature (see §15.12 Activities). Under simple versioning, activities are not supported. There is no dedicated API for retrieving the activity associated with a given versionable node; access is provided only through this property.
Under full versioning, jcr:configuration is a REFERENCE property used to support the configurations and baselines feature (see §15.13 Configurations and Baselines). Under simple versioning, configurations are not supported. There is no dedicated API for retrieving the configuration associated with a given versionable node; access is provided only through this property.
Under simple versioning, a version is represented by a Version object (see §15.2.1 Version Object) and the attributes of the version are accessible only through methods of that class.
Under full versioning a version is represented by both a Version object and a node of type nt:version within the version storage (see §3.13.7 Version Storage). The attributes of a version are accessible both through methods of the Version class and through the properties of nt:version.
Each version has a name unique within its version history that is assigned automatically on creation of the version. The format of the name is implementation-dependant. Under full versioning this is the name of the nt:version node representing the version. Under simple versioning this is simply the name returned when Item.getName() is called on the Version object.
Version is a subclass of Node. However, since under simple versioning a version is not represented by a node, most of the Node methods inherited by Version are not required to function. The single exception is Item.getName() as mentioned above. Under full versioning the Node methods inherited by Version function as expected on the nt:version node.
Under full versioning the nt:version nodes representing the versions within a given history are always created as direct child nodes of the nt:versionHistory node representing that history.
[nt:version] > mix:referenceable
- jcr:created (DATE) mandatory autocreated protected
ABORT
- jcr:predecessors (REFERENCE) protected multiple ABORT
< 'nt:version'
- jcr:successors (REFERENCE) protected multiple ABORT
< 'nt:version'
- jcr:activity (REFERENCE) protected ABORT
< 'nt:activity'
+ jcr:frozenNode (nt:frozenNode) protected ABORT
nt:version inherits the STRING jcr:uuid from mix:referenceable, making every nt:version node referenceable. Additionally, it defines properties that expose the following attributes.
Each version records its creation date, which is accessible through Version.getCreated and, under full versioning, through the jcr:created DATE property of nt:version.
Each version has zero or more direct predecessor versions within its version history, accessible though Version.getPredecessors. Under simple versioning, a version will have either zero direct predecessors (if it is the root version of a history) or one direct predecessor. Under full versioning, a version may have zero, one, or more direct predecessors, which are exposed through the jcr:predecessors multi-value REFERENCE property of nt:version.
Each version has zero or more direct successor versions within its version history, accessible though Version.getSuccessors. Under simple versioning, a version will have either zero or one direct successors. Under full versioning, a version may have zero, one, or more direct successors, which are exposed through the jcr:successors multi-value REFERENCE property of nt:version.
Each version records the versionable state of its versionable node at the time of check-in in a frozen node, attached to the version and accessed though Version.getFrozenNode. Under simple versioning, the frozen node is isolated, having no parent in any workspace. Under full versioning, it is a subnode of the nt:version node in the version storage subgraph. In both cases the node is of type nt:frozenNode (see §3.13.4.1 nt:frozenNode).
Under full versioning a version may be bound to an activity. This relationship is recorded by the jcr:activity REFERENCE property of nt:version pointing to nt:activity node that represents the activity under which this version was created (see §15.12 Activities). Under simple versioning activities are not supported.
When a version is created, the versionable subgraph of its versionable node is copied to a frozen node within the new version. On check-in the child nodes and properties that constitute the versionable subgraph are copied and placed as child items of the frozen node under the same names as they had under the versionable node.
Which child nodes and properties are copied, and in the case of child nodes, the depth of the subgraph to be copied, constitutes the versionable state of the node and is determined by the on-parent-version settings defined in the node type of the versionable node (see §3.7.2.5 On-Parent-Version).
Regardless of the node type of the original versionable, all frozen nodes are of the type nt:frozenNode. Under both simple and full versioning, the frozen node of a version is accessible directly from the Version object (see §15.2.1 Version Object). Under full versioning, the frozen node is also accessible as the child node jcr:frozenNode of the nt:version node. Under simple versioning the frozen node is a Node object but does not have a parent, and consequently methods called on the frozen node that depend upon having a parent will throw an exception. Under full versioning the frozen node's parent is the nt:version node to which it belongs.
A frozen node always has the name jcr:frozenNode. Under full versioning this is the name under which it exists as a child of its nt:version node. Under simple versioning this is simply the name returned when Item.getName() is called on the frozen node.
[nt:frozenNode] orderable
-
jcr:frozenPrimaryType (NAME) mandatory autocreated
protected ABORT
- jcr:frozenMixinTypes (NAME) protected multiple ABORT
- jcr:frozenUuid (STRING) protected ABORT
- * (UNDEFINED) protected ABORT
- * (UNDEFINED) protected multiple ABORT
+ * (nt:base) protected sns ABORT
nt:frozenNode defines the following properties and child nodes.
jcr:frozenPrimaryType is a NAME property that stores the primary node type of the versionable node.
jcr:frozenMixinTypes is a multi-value NAME property that stores the mixin types of the versionable node, if any.
jcr:frozenUuid is a STRING property that stores the referenceable identifier of the versionable node. Note that the term “UUID” is used for backwards compatibility with JCR 1.0 and does not necessarily the use of the UUID syntax, or global uniqueness.
A set of residual definitions are defined for the copies of the properties and child nodes that make up the versionable state of the versionable node. In repositories that do not support residual item definitions (see §3.7.2.1.2 Item Definition Name and Residual Definitions) these must be implemented as a special case for the frozen node.
A REFERENCE property stored in the frozen node of a version does not enforce referential integrity. Under simple versioning this follows from the fact that a REFERENCE within a frozen node does not appear within the workspace in any case, it only appears when the frozen node is explicitly retrieved through the Version object (see §15.2.1 Version Object). Under full versioning a REFERENCE within a frozen node will appear in the workspace within the read-only version storage (see §3.13.8 Version Storage) so the referential integrity requirement must be lifted as a special case.
Under simple versioning a version history is represented by a VersionHistory object (see §15.1.1 VersionHistory Object). Under full versioning a version history is represented by both a VersionHistory object and a node of type nt:versionHistory.
A version history is created upon creation of a new versionable node. Under full versioning this results that an nt:versionHistory node being created automatically within the version storage subgraph in an implementation determined location and with an implementation-determined name.
VersionHistory is a subclass of Node. However, since under simple versioning a version history is not represented by a node, the Node methods inherited by VersionHistory are not required to function. Under full versioning those methods will function as expected on the nt:versionHistory node representing the history.
[nt:versionHistory] > mix:referenceable
- jcr:versionableUuid (STRING) mandatory autocreated
protected ABORT
- jcr:copiedFrom (WEAKREFERENCE) protected ABORT
< 'nt:version'
+ jcr:rootVersion (nt:version) = nt:version mandatory
autocreated protected ABORT
+ jcr:versionLabels (nt:versionLabels)
= nt:versionLabels protected ABORT
+ * (nt:version) = nt:version protected ABORT
This type inherits the STRING jcr:uuid from mix:referenceable, making every nt:versionHistory node referenceable. It also defines properties and child nodes representing the following attributes.
Each version history has a root version, which is a null version that stores no state; it simply serves as the eventual predecessor of all subsequent versions.
The root version is accessed through VersionHistory.getRootVersion (see 15.1.1.1 Root Version). Under full versioning it is also represented as an nt:version child node of the nt:versionHistory node, called jcr:rootVersion.
In addition to the root version, a version history also holds all the versions that have been created through check-ins of its versionable node (or nodes, in the case of corresponding or shared nodes). These versions are accessible through VersionHistory.getAllVersions, VersionHistory.getAllLinearVersions and VersionHistory.getVersion.
Under full versioning these versions are also accessible as nt:version child nodes of the nt:versionHistory node, under their respective implementation-determined names.
Each version history also stores the identifier of its versionable node (or nodes in the case of corresponding or shared nodes).
This attribute is accessible through VersionHistory.getVersionableIdentifier and, under full versioning, through the STRING property jcr:versionableUuid of nt:versionHistory. Note that the term “UUID” is used for backward compatibility with JCR 1.0 and does not necessarily imply the use of the UUID syntax, or global uniqueness.
A version label is a JCR name, unique among the labels within a version history, that identifies a single version within that history. A version can have zero or more labels.
Labels are can be assigned, removed and retrieved through the API. Versions can also be retrieved by label (see §15.4 Version Labels).
Under full versioning labels are also exposed through an nt:versionLabels child node of nt:versionHistory called jcr:versionLabels. This node holds a set of reference properties that record all labels that have been assigned to the versions within this version history. Each label is represented by a single reference property which uses the label itself as its name and points to that nt:version child node to which the label applies (see §15.4.1.2 Adding a Version Label). The nt:versionLabels node type has the following definition:
[nt:versionLabels]
- * (REFERENCE) protected ABORT < 'nt:version'
When a full versionable node is copied to a new location and the repository preserves the mix:versionable mixin (see §10.7 Copying Nodes), the copy gets a new version history and that history records the base version of the node from which the copy was created. This information, known as the node's lineage, is recorded in the jcr:copiedFrom WEAKREFERENCE property of nt:versionHistory (see §15.1.4 Copying Versionable Nodes and Version Lineage).
The versions within a version history form a version graph where the versions are the vertices and each direct successor/direct predecessor pair are joined by a directed edge.
Under simple versioning, branching and merging are not supported, so the version graph is always a linear series of successive versions.
Under full versioning branching and merging are supported, so a version may have multiple direct predecessors, multiple direct successors, or both. Also, under full versioning, the version graph is exposed in content with nt:version nodes as the vertices and the edges defined by the REFERENCE properties jcr:successors and jcr:predecessors.
The version graph always contains at least the root version. This is a null version that stores no state and simply serves as the eventual predecessor of all subsequent versions. Its frozen node does not contain any state information about the versionable other than the node type and identifier information found in the properties jcr:frozenPrimaryType, jcr:frozenMixinTypes, and jcr:frozenUuid.
For a given versionable node, one version within its version history is its base version. Conceptually, the base version of a versionable node is that version relative to which the current state of the checked-out versionable node constitutes a versionable change.
On check-in, the newly created version becomes a direct successor of the current base version and then itself becomes the new base version.
Under full versioning, corresponding versionable nodes in different workspaces, while sharing the same version history, may have distinct base versions within that history. This means that when one versionable node is checked-in, its version will become direct successor of a particular existing version but when one of its correspondees is checked in, that new version may become direct successor to a different existing version within the same version history.
Under simple versioning the linearity of the version graph guarantees that the current base version is always the most recent version. On check-in it becomes the unique direct predecessor of the newly created version, which then becomes the new base version.
Under full versioning, the presence of branches and merges means that the current base version for a given versionable node is not guaranteed to be the most recent version.
As mentioned (see 3.13.2.5 Base Version Reference and 3.13.6.2 Base Version), under full versioning, corresponding versionable nodes in different workspaces all have a single common version history, though within that history each may have a distinct base version at any given time.
The intended semantics of the correspondence relationship is that corresponding nodes represent copies of a common content structure which while identical at one level (i.e., as determined by identifier), can be maintained in distinct states (see §3.10.1.2 Correspondence Semantics).
The relation of corresponding versionable nodes to the same version history reflects these semantics in that when different copies of the same content entity are changed and checked-in from different workspaces the resulting versions are all recorded within the same version graph and, depending on their individual base versions, extending that graph at different points.
Version histories are stored in a single, repository-wide version storage mutable and readable through the versioning API.
Under full versioning the version storage data must, additionally, be reflected in each workspace as a protected (see §3.7.2.2 Protected) subgraph of nodes of type nt:versionHistory located below /jcr:system/jcr:versionStorage (see §3.11 System Node). Because it is protected, the subgraph cannot be altered through the core write methods of JCR (see §10.2 Core Write Methods) but only through though the methods of the versioning API.
Though the general repository-wide version history is reflected in each workspace, the access that a particular Session gets to that subgraph is governed by that Session's authorization, just as for any other part of the workspace.
The nt:versionHistory nodes below /jcr:system/jcr:versionStorage, may all be direct children of the jcr:versionStorage node or may be organized in a deeper substructure of intervening subnodes that sort the version histories by some implementation-specific criteria.
The node type of the node jcr:versionStorage and any structural nodes used within the subgraph are left up to the implementation.
The versionable state of a versionable node N is typically a subset of its subgraph. The extent of this subset is defined in the node type of N through the on-parent-version attribute (OPV) of each of its child items (see §3.7.2.5 On-Parent-Version).
A frozen node F storing the versionable state of the node N is constructed as follows:
The primary type of N is copied from the jcr:primaryType property of N to the jcr:frozenPrimaryType property of F.
The mixin types of N (if any) are copied from the jcr:mixinTypes property of N to the jcr:frozenMixinTypes property of F.
The referenceable identifier of N is copied from the jcr:uuid property of N to the jcr:frozenUuid property of F.
For each property P of N other than jcr:primaryType, jcr:mixinTypes and jcr:uuid where
P has an OPV of COPY or
P has an OPV of VERSION,
a copy of P is added to the frozen node, preserving its name and value (or values).
For each child node C of N where
C has an OPV of COPY,
a copy of the entire subgraph rooted at C (regardless of the OPV values of the sub-items) is added to the frozen node, preserving the name of C and the names and values of all its sub-items.
In a repository that supports orderable child nodes, the relative ordering of the set of child nodes C that are copied to the frozen node is preserved. As is the ordering within the subgraph of each of these child nodes C.
For each child node C of N where:
C has an OPV of VERSION
Under simple versioning, the same behavior as COPY.
Under full versioning, if C is not mix:versionable, the same behavior as COPY.
Under full versioning, if C is mix:versionable, then a special nt:versionedChild node with a reference to the version history of C is substituted in place of C as a child of the frozen node. The nt:versionedChild node has the same name as C and, in a repository that supports orderable child nodes, the relative ordering of any such child node C is preserved. The definition of nt:versionedChild is:
[nt:versionedChild]
- jcr:childVersionHistory (REFERENCE) mandatory
autocreated protected ABORT
< 'nt:versionHistory'
The property jcr:childVersionedHistory points to the nt:versionHistory of C.

The above diagram depicts the main elements of the full versioning model. A workspace contains a versionable node N with child nodes A and C and property B. The on-parent-version settings of each child are shown. A has an OPV of COPY while B has an OPV of IGNORE. C is itself versionable and has an OPV of VERSION.
VHN is the nt:versionHistory node holding the version history of N which, in the situation depicted, consists of the versions V0, V1, V1.1, V2 and V3, where V0 is the root version, V1 is the successor of V0, V1.1 and V2 are both successors of V1 (constituting a branch) and V3 is the successor of V2.
V
2
is the current base version of N
and is shown in detail. As defined by the OPV values of the children
of N,
V2
contains a partial copy of N's
subtree in its frozen node. This partial copy consists of the
subtree rooted at A
(since A
in N
has an OPV of COPY)
but does not include the property B
(since B
in N
has an OPV of IGNORE).
Since C
is itself versionable it has its own, separate, version history at
VHC
and since it has an OPV of VERSION,
C
is represented in the frozen subtree of V2
by an nt:versionedChild
node that points to VHC.
The above diagram depicts the main elements of the simple versioning model. Unlike under full versioning, the connections from the versionable node to the version history and the base version are not mediated by reference properties but through API methods only. As well, the version history and its contained versions are represented only by Java object instances (of classes VersionHistory and Version, respectively) not by nodes. Finally, as the diagram indicates, under simple versioning the version history is always linear and the VERSION on-parent-version setting and associated structures are not supported.

The above diagram depicts two workspaces, W and W' containing corresponding nodes N and N', both versionable. Because the two versionable nodes correspond, they share the same version history, as shown by their respective jcr:versionHistory references both pointing to the same nt:versionHistory node. Despite sharing the same history, at any given time, corresponding nodes may have distinct base versions within that history. In this diagram the base version of N is V1.1 while the base version of N' is V2.